1. Innledning, historikk og endringslogg
1.1. Innledning
FKB-BygnAnlegg er en del av Felles Kartdatabase (FKB). FKB-spesifikasjonen er en serie produktspesifikasjoner for detaljerte basis geodata som samles inn og forvaltes gjennom Geovekst. Generelle beskrivelser for alle FKB-spesifikasjonene er samlet i FKB-Generell del.
FKB-BygnAnlegg beskriver bygningsmessige anlegg som ikke er spesifisert i andre fagspesifikke FKB-datasett som FKB-Bygning eller FKB-Veg. Dette inkluderer objekter som murer, gjerder, kaier, moloer, tanker etc.
Mye av detaljinformasjonen om registrering av de ulike objekttypene i FKB er samlet i egne Fotogrammetriske registreringsinstrukser. Fotogrammetrisk registreringsinstruks for FKB-BygnAnlegg 5.0 finnes på https://sosi.geonorge.no/registreringsinstrukser/FKB-BygnAnlegg/5.0/Fotogrammetrisk_2024-01-01.
Denne produktspesifikasjonen er utarbeidet iht. SOSI produktspesifikasjoner – Krav og godkjenning 5.0 [SOSI-KRAV]. UML-modellen som ligger til grunn for innhold i diagrammene og dokumentasjon i kap. 5, følger reglene i SOSI Regler for UML-modellering, versjon 5.1 [SOSI-UML]. Denne veilederen gir hjelp til å lese UML-diagrammene.
1.2. Historikk
Tidligere versjoner:
-
FKB versjon 3.3 oktober 2001
-
FKB versjon 3.4 august 2002
-
FKB-BygnAnlegg versjon 4.0 – 2007-01-01
-
FKB-BygnAnlegg versjon 4.01 - 2009-03-10
-
FKB-BygnAnlegg versjon 4.01 - 2011-01-01
-
FKB-BygnAnlegg versjon 4.02 - 2011-12-01
-
FKB-BygnAnlegg versjon 4.02 - 2013-01-01
-
FKB-BygnAnlegg versjon 4.6 – 2016-06-01
-
FKB-BygnAnlegg versjon 4.61 – 2018-01-01
-
FKB-BygnAnlegg versjon 5.0 - 2022-01-01
-
FKB-BygnAnlegg versjon 5.0.1 - 2022-01-01
-
FKB-BygnAnlegg versjon 5.0.2 - 2022-01-01
1.3. Endringslogg
1.3.1. Innhold i endringsloggen
FKB 5.0 er en ny hovedversjon av FKB. Dette innebærer at det er gjort større endringer i standarden. Det vil ikke være tilstrekkelig å lese endringsloggen for å få et helhetlig bilde av FKB 5.0 produktspesifikasjonene. For å få et komplett bilde av produktspesifikasjonen må man lese dokumentasjonen som en helhet, inkludert de gjennomgående endringene som er beskrevet i FKB Generell del 5.0 [FKB].
Endringsloggene for det enkelte datasett har som ambisjonsnivå å beskrive de viktigste endringene når det gjelder datainnhold (objekttyper) siden forrige versjon. Endringsloggen vil ikke inneholde alle detaljerte endringer på egenskapsnivå eller endringer når det gjelder utvekslingsformat, datamodellering eller lignende.
1.3.2. Endringer fra FKB-ByngAnlegg 5.0.2 til FKB-BygnAnlegg 5.1
-
Lagt til taggen inlineOrByReference=byReference på alle assosiasjoner (gir nytt GML-Schema som sikrer at assosierte objekter utveksles som referanser i GML).
-
Justeringer/forbedringer i dokumentasjonsmal. Dokumentasjon kun tilgjengelig på HTML-format.
1.3.3. Endringer fra FKB-BygnAnlegg 5.0.1 til FKB-BygnAnlegg 5.0.2
-
Lagt inn manglende tagg defaultCodeSpace på egenskapen medium på FeatureType Parkdetalj] og egenskapen høydereferanse på featuretypen Slipp
-
Rettet taggen SOSI_navn på assosiasjon fra Flytebrygge til FlytebryggeLandgang fra FLYTEBRYGGELANGANG til FLYTEBRYGGELANDGANG
1.3.4. Endringer fra FKB-ByngAnlegg 5.0 til FKB-BygnAnlegg 5.0.1
-
Feilretting: Geometriegenskap for Taubane endret fra GM_Surface til GM_Curve
1.3.5. Endringer fra FKB-ByngAnlegg 4.61 til FKB-BygnAnlegg 5.0
-
Oppdatert generelle konsepter fra FKB 5.0 generell del [FKB]
-
Objekttypene Bruavgrensning, BrønnGrense, Tankkant, Tårnkant, SkråForstøtningsmurAvgrensning, Svømmebassengkant, Tribunekant, Damkant, Elveforbygningkant, Elveterkselkant, FiskehjellGrense, Flytebryggekant, Molokant utgår som egne objekttyper. Flate-objekttypene modelleres med heleid flategeometri.
-
Innført assosiasjon fra Bru til Brudetalj for å kunne angi hvilke Brudetaljer som tilhører/beskriver hvilke bruer.
-
Innført assosiasjon fra Fiskehjell til Fiskehjellmøne for å kunne angi hvilke FiskehjellMøner som tilhører hvilke Fiskehjell.
-
Innført objekttype FlytebryggeLandgang og FlytebryggeUtligger. Assosiasjon fra Flytebrygge til FlytebryggeLandgang og FlytebryggeUtligger for å kunne angi hvilke objekter som tilhører hvilke flytebrygger.
-
Objekttype Flytebrygge endret fra punkt-, kurve eller flategeometri til påkrevd flategeometri.
-
Bensinpumpe, Smørebukk, KloakkrenseanleggGrense, Sandkasse, Fortøyningskar, Fløtningsrenne og Dike/Dikekant utgår
-
FrittståendeTrapp navnes om til Trapp
-
Dam navnes om til Demning
-
Gondol, Skitrekk og Stolheis utgår som egen objekttype. Alle disse dataene kodes som objekttype Taubane med forskjellige verdier av kodelista taubanetype
-
Taubanemast innført som ny objekttype siden det er krav om registrering av disse i NRL. Tidligere var mastene bare registrert som punkter i Taubane-kurvene. Det er modellert inn en assosiasjon fra Taubane til de tilhørende mastene.
-
Objekttype Steingjerde og AnnetGjerde slås sammen til objekttypen Gjerde, med egenskapen gjerdetype.
-
VeggFrittstående flyttet fra FKB-BygnAnlegg til FKB-Bygning
-
Objekttype Navigasjonsinstallasjon flyttet fra FKB-Vann til FKB-BygnAnlegg
-
Ny objekttype Parkdetalj og kodeliste Parkdetaljtype. Dekker tidligere objekttype BautaStatue og Sandkasse og i tillegg andre typer innretninger som basseng/fontener og lekeapparater i parker.
-
Objekttype Ruin og Avfallsbeholder innført
-
Innført egenskapene nvdbpeker, nrlpeker, havnedatapeker, eksternpeker for å gjøre det mulig å legge inn referanser (i form av URI-er) til de tilsvarende objektene forvaltet i andre systemer.
-
Egenskapene medium og høydereferanse endret fra opsjonell til påkrevd på en rekke objekttyper. Disse egenskapene er nå alltid angitt som påkrevde der de benyttes (kodes med ukjent-verdi og nødvendig).
1.4. Normative referanser
[GEO-VEIL] : Geovekst veiledingsdokumentasjon
[ISO-METADATA] : 19115-1:2015 Geographic information - Metadata - Part 1: Fundamentals og 19115-2:2015 Geographic information - Metadata - Part 2: Extensions for acquisition and processing
[PBL-KART] : Veiledning til forskrift om kart, stedfestet informasjon, arealformål og digitalt planregister
[SOSI-UML] : SOSI Regler for UML-modellering, versjon 5.1 2020
[SOSI-FORMAT] : SOSI Realisering i SOSI-format, versjon 5.0 2018
[SOSI-GML] : SOSI Realisering i GML-format, versjon 5.0 2018
2. Definisjoner og forkortelser
2.1. Definisjoner
korrigering av innholdet i geodataene slik at de fremstiller de faktiske forhold på et gitt tidspunkt, etter de retningslinjer som gjelder for innhold og kvalitet [PABG]
informasjonsmodellene i SOSI-modellregister er modellert som UML-modeller. UML-modellen for et FKB-datasett benevnes som et UML-applikasjonsskjema. Fra UML-applikasjonsskjema kan det automatisk genereres et GML-applikasjonsskjema som beskriver hvordan dataene representeres som GML [SOSI-UML].
MERKNAD: Se objektkatalog
MERKNAD: Se veileder for å lese UML-diagrammer
bearbeidede primærdata tilpasset et bestemt bruksområde [FKB]
MERKNAD: Avledede data skal i prinsippet ikke ajourføres direkte, men ajourføringen skal komme gjennom automatisk utvelgelse og generalisering fra primærdata. I noen tilfeller vil dette være en for tung prosess slik at en må avvike fra hovedprinsippet. Kalles også generalisert datasett.
EKSEMPEL: N5 Kartdata (avledet/generalisert produkt fra FKB-data).
Detaljerte geodata som beskriver det fysiske landskapet ved naturlige eller menneskeskapte objekter. Basisdata brukes til lokalisering og som underlag for temadata. [FKB]
MERKNAD: basis geodata er synonymt med begrepet grunnkart (eller grunnkartdata)
identifiserbar samling av beslektede data [G]
navngitt kjennetegn eller karakteristikk av et objekt
uttrykk for hvor godt egenskapsdataene beskriver de aktuelle egenskapene [G]
UML-modellelement for å modellere geografiske objekttyper [SOSI-UML].
MERKNAD: Begrepet brukes i mange sammenhenger synonymt med objekttype. Se også veileder for å lese UML-diagrammer.
FKB-data som er etablert ved fotogrammetrisk kartlegging [FKB]
MERKNAD: I Fotogrammetrisk FKB inngår også enkelte objekttyper som ikke registreres fotogrammetrisk. Eksempel er fiktive avgrensningslinjer og representasjonspunkt.
Grunnkart er et begrep som er synonymt med basis geodata. Se definisjon under basis geodata.
MERKNAD: Grunnkart brukes til flere formål og kan danne grunnlag for avledede kart i forskjellige målestokker. Grunnkartet skal være det kartgrunnlaget som skal tjene alle formål som omhandles i plan- og bygningsloven eller dens forskrifter.
uttrykk for i hvilken grad spesifiserte deler av et produkt finnes i det aktuelle datasettet [G]
MERKNAD: Fullstendighet karakteriseres ved kvalitetsmålene manglende objekter, overskytende objekter (ønsket om fullstendige geodatabaser innebærer også at det er galt dersom det finnes objekter i databasene som ikke skal være der i henhold til spesifikasjonene) og manglende egenskaper. Fullstendighet kan angis i prosent i relasjon til spesifiserte krav. Informasjon om fullstendighet må være datert.
stedfestet informasjon [G]
MERKNAD: Geodata består av objektidentifikasjon og informasjon om stedfesting og egenskaper. Stedfestingsdataene på sin side kan omfatte både posisjonsdata og geometriske beskrivelsesdata.
generalisert avbildning av geografiske objekter med deres romlige relasjoner; med angitt geodetisk datum, projeksjon og koordinatsystem, samt målestokk dersom avbildningen er analog [G]
geodata tilrettelagt for presentasjon av kart [PABG]
fortløpende ajourføring basert på rapportering fra forvaltningsrutiner, daglige arbeidsrutiner og samarbeidsparter [PABG]
MERKNAD: Kalles også administrativt vedlikehold. Data som samles inn administrativt, kan være digitale stikningsdata eller data fra sluttkontroll av beliggenhet, markmålte bygninger, senterpunkt bygning, situasjonsplan og melding om landbruksbygg.
i hvilken grad en samling av iboende egenskaper oppfyller krav [G]
MERKNAD: Se standarden Geodatakvalitet for en nærmere beskrivelse av datakvalitet.
hvor godt regler som finnes i spesifikasjonene er oppfylt [G]
MERKNAD: Logisk konsistens betegner sammenhengen mellom produktet og reglene produktet skal oppfylle. Logisk konsistens kan altså måles uten at en kjenner noen "fasit".
informasjon som beskriver et datasett [G]
MERKNAD: Hvilke opplysninger som inngår i metadataene, kan variere avhengig av datasettets karakter. Vanlige opplysninger er innhold, kvalitet, tilstand, struktur, format, produsent og vedlikeholdsansvar.
mål for en estimert verdis nærhet til sin sanne verdi eller til det man antar er den sanne verdi [G]
MERKNAD: I standarden Geodatakvalitet er de ulike nøyaktighetsmålene beskrevet.
forekomst (instans) av en objekttype [SOSI-UML]
definisjon og beskrivelse av objekttyper, objektegenskaper samt relasjoner mellom objekter, sammen med eventuelle funksjoner som er anvendt for objektet. [SOSI-UML]
geografisk objekttype er en klasse av objekter med felles egenskaper, forholdet mot andre objekttyper og funksjoner [SOSI-UML]
EKSEMPEL: Eksempler på objekttyper er Takkant, Arealbruksgrense og Mønelinje.
arealinndeling basert på krav til detaljering/nøyaktighet av basis geodata i området [FKB]
MERKNAD: I FKB brukes områdetypen til å si noe om hvilken FKB-standard som bør velges i området. Områdetype brukes også som styrende for krav i standardene "Plassering og beliggenhetskontroll" og "Stedfesting av matrikkelenhets- og råderettsgrenser".
forbedring av den datatekniske kvaliteten av eksisterende data [PABG]
ajourføring som utføres systematisk med jevne mellomrom [PABG]
MERKNAD: Ved periodisk ajourføring blir eksisterende data, enten de har vært gjennom kontinuerlig ajourføring eller ei, kontrollert og evt. forbedret, og manglende objekter blir supplert. Objekter som ikke er endret, blir ikke kartlagt på nytt. Etter periodisk ajourføring skal datasettene minimum tilfredsstille kvalitetskravene for den valgte FKB-standard i området. Det kan være nødvendig også med en oppgradering for å oppfylle kvalitetskravene. Periodisk ajourføring gjøres vanligvis ved fotogrammetri.
tilleggsdata til FKB som er nødvendige for å formidle en god presentasjon uten at de opprinnelige datasettene blir berørt [FKB]
MERKNAD: Presentasjonsdata lages for presentasjoner i ulike målestokker. Det genereres presentasjonsdata for å ha mulighet til blant annet å redigere, avblende/slette, skrive om eller flytte tekster og symboler i kartbildet, uten at datasettene blir berørt.
EKSEMPEL: Eksempler på presentasjonsdata er tekstdata generert fra datasett der tekst, tall eller symboler er ferdig plassert i kartbildet. En annen type presentasjonsdata er avblendingspolygoner som brukes til å fjerne unødig mye data i et aktuelt kartbilde.
et definert geodatasett som består av de mest detaljerte og nøyaktige data innen et definert område, har en viss utbredelse og jevnlig blir produsert og/eller ajourholdt [G]
MERKNAD: Primærdatasett skal være presentasjons- og produktuavhengige. De skal kunne danne utgangspunkt for forskjellig bruk og forskjellige produkter. Det er derfor krav om en viss utbredelse og produksjon før en kan kalle et datasett for primærdatasett. Primærdatasett er i prinsippet uavhengige datasett (ikke avledet fra andre datasett) og ajourholdes uavhengig av andre datasett. Et objekt tilhører bare ett primærdatasett.
detaljert beskrivelse av ett datasett eller en serie med datasett med tilleggsinformasjon som gjør det mulig å produsere, distribuere og bruke datasettet av andre (tredjepart) [SOSI-KRAV]
MERKNAD: En dataproduktspesifikasjon kan lages for produksjon, salg, sluttbrukervirksomhet eller annet.
statistisk størrelse som angir spredningen for en gruppe måle- eller beregningsverdier i forhold til deres sanne eller estimerte verdier [G]
beskrivelse av sammenhengen mellom geografiske objekter [G]
MERKNAD: De aktuelle objektene har ofte en fysisk sammenheng. Topologi er de av objektenes egenskaper som overlever det som er kalt kontinuerlige transformasjoner (også kalt gummiduk-transformasjoner). Alle tallverdier (lengder, arealer og retninger) kan bli forandret, mens for eksempel naboskapsforhold vil være uendret.
2.2. Forkortelser
AR5: Arealressurskart i målestokk 1:5000
DOK: Det offentlige kartgrunnlaget. DOK er offentlige geografiske data som er tilrettelagt for kommunenes plan- og byggesaksarbeid. DOK er definert i [PBL-KART].
DTM: Digital TerrengModell.
ESRI fgdb: Leveranseformatet ESRI filgeodatabase (ESRI = Enviromental Systems Research Institute)
Georef: Metadataregister for Geovekst-data. Tilgjengelig som et datasett på Geonorge.
Geovekst: Geodatasamarbeid mellom de nasjonale partene KS (kommunesektorens organisasjon, omfatter både kommuner og fylkeskommuner), Energi Norge, Kartverket, Telenor, Statens vegvesen, Landbruksdepartementet og Norges vassdrags- og energidirektorat. Lokalt kan Geovekst-samarbeidet også ha andre parter.
GML: Geography Markup Language – Internasjonalt standardformat for utveksling av geografisk informasjon (OpenGIS® Geograph Markup Language (GML) Encoding Standard)
JSON: JavaScript Object Notation. Generelt tekstbasert utvekslingsformat som er mye brukt på nett og som også kan brukes for geografiske data. GeoJSON er en praktisk rettet spesifikasjon for å uttrykke geografiske data med vha. JSON.
NGIS: Nasjonalt Geografisk informasjonssystem. En generell modellbasert forvaltningsplattform for felles forvaltning av geografiske data i en sentral base gjennom åpne API-er som blant annet brukes i Sentral FKB. NGIS-OpenAPI er det nye grensesnittet for oppdatering av NGIS.
NRL: Nasjonalt register for luftfartshindre
NVDB: Nasjonal vegdatabank. Forvaltningsløsning for vegnettet og tilhørende informasjon eid av Statens vegvesen.
OCL: Object Constraint Language. Språk som brukes til å formulere krav/restriksjoner til modellelementene i UML.
PBL: Plan- og bygningsloven.
UML: Unified Modelling Language. Modelleringsspråk som (blant annet) brukes til å beskrive geografiske informasjonsmodeller.
URI: Uniform Resource Identifier. Kompakt streng av tegn som identifiserer en abstrakt eller fysisk ressurs.
UUID: Universally unique identifier. 128-bit globalt unik streng av tegn som kan genereres automatisk av en datamaskin.
WFS: Web Feature Service. Standard fra OGC (Open Geospatial Consortium) for å sende geografiske data over nett. WFS-T (T = Transaction) er en utvidelse for å sende endringer/transaksjonsdata.
3. Generelt om spesifikasjonen
3.1. Unik identifisering
FKBBygnAnlegg
3.1.1. Fullstendig navn
FKB-BygnAnlegg
3.1.2. Versjon
5.1
3.2. Referansedato
2024-07-01
3.3. Ansvarlig organisasjon
Geovekst
3.4. Språk
nor
3.5. Hovedtema
Basisdata, bygningsmessige anlegg, konstruksjoner
3.6. Temakategori
basisData
3.7. Sammendrag
FKB-BygnAnlegg beskriver bygningsmessige anlegg som ikke er spesifisert i andre fagspesifikke FKB-datasett som FKB-Bygning eller FKB-Veg. Dette inkluderer objekter som murer, gjerder, kaier, moloer, tanker etc.
3.8. Formål
FKB er grunnleggende geografisk informasjon for å utøve lov- og forskriftsbelagte saker og ta gode beslutninger. FKB kan brukes til:
-
å kjenne seg igjen ute i terrenget
-
forvaltningsmessig saksbehandling i kommuner, statlige etater og ledningsetater
-
saksbehandling knyttet til plan- og bygningsloven med forskrifter (jf. [PBL-KART])
-
prosjekteringsformål
-
analyse og presentasjon i et integrert informasjonssystem (GIS-system)
-
produksjon av kart og avledede produkter med forskjellig krav til innhold, detaljering og stedfestingsnøyaktighet FKB inngår i det offentlige kartgrunnlaget ([DOK]).
FKB-BygnAnlegg er viktig for å gi et komplett bilde av den detaljerte situasjonen i terrenget i forbindelse med f.eks. planlegging og prosjektering.
3.9. Representasjonsform
vektor
3.10. Datasettoppløsning
FKB er detaljerte data stort sett registrert fotogrammetrisk fra flybilder med en oppløsing mellom 7 og 25 cm. Stedfestingsnøyaktigheten varierer fra +/- 0,10 m til +/- 1 m avhengig av objekttype, områdetype og datafangstmetode. FKB-data egner seg for presentasjon i målestokker fra ca 1:100 til ca 1:20000
3.11. Utstrekningsinformasjon
Utstrekningbeskrivelse
FKB-data dekker Norges fastlandsterritorium
Geografisk område
Nord: 72°
Sør: 57°
Øst: 32°
Vest: 4°
Vertikal utbredelse
Fra ca -250 m til ca 2500 m
Innhold gyldighetsperiode
Ikke angitt
3.12. Identifikasjonsomfang
3.13. Supplerende beskrivelse
Data ikke angitt
4. Spesifikasjonsomfang
(Antall spesifikasjonsomfang: 1)
4.1. Spesifikasjonsomfang for hele spesifikasjonen
4.1.1. Omfangsidentifikasjon
Hele datasettet
4.1.2. Nivå
Datasett
4.1.3. Navn
FKB-BygnAnlegg 5.1
4.1.4. Beskrivelse
Detaljeringen av FKB er delt inn i 4 nøyaktighetsklasser; FKB-A, FKB-B, FKB-C og FKB-D, men er i denne spesifikasjonen beskrevet som et homogent produkt med ett omfang.
Se FKB Generell del [FKB] for en nærmere beskrivelse av inndeling av FKB i FKB-A til D.
4.1.5. Utstrekningsinformasjon
Utstrekningbeskrivelse
FKB-data dekker Norges fastlandsterritorium
Geografisk område
Nord: 72°
Sør: 57°
Øst: 32°
Vest: 4°
Vertikal utbredelse
Fra ca -250 m til ca 2500 m
Innhold gyldighetsperiode
Ikke angitt
5. Innhold og struktur
5.1. Omfang
5.2. «ApplicationSchema» FKB-BygnAnlegg-5.1
Definisjon: Datamodell for produktspesifikasjonen FKB-BygnAnlegg. FKB-BygnAnlegg beskriver bygningsmessige anlegg som ikke er knyttet til bygninger eller veger. Dette inkluderer objekter som murer, gjerder, taubaner, kaier, moloer, tanker etc.
Profilparametre i tagged values
definition |
"FKB-BygnAnlegg contains construction objects that is not realated to roads and buildings"@en |
description |
"Contains for instance walls, fences, warfs, tanks, cable cars"@en |
designation |
"Product specification FKB-BygnAnlegg 5.1"@en |
language |
no |
SOSI_kortnavn |
FKBBygnAnlegg |
SOSI_langnavn |
FKB-BygnAnlegg |
SOSI_modellstatus |
gyldig |
SOSI_versjon |
5.0 |
targetNamespace |
http://skjema.geonorge.no/SOSI/produktspesifikasjon/FKB-BygnAnlegg/5.1 |
version |
5.1 |
xmlns |
app |
xsdDocument |
FKBBygnAnlegg.xsd |
xsdEncodingRule |
sosi |
Avhengigheter
Realisert fra |
SOSI Generell objektkatalog::Bygnan::«ApplicationSchema» Bygnan-4.0 |
5.2.1. Pakke: Generelle elementer
Definisjon: pakke med elementer som realiserer tilsvarende elementer i FKB Generell del 5.0
Merknad: Kopieres direkte inn i de enkelte FKB-datasettene
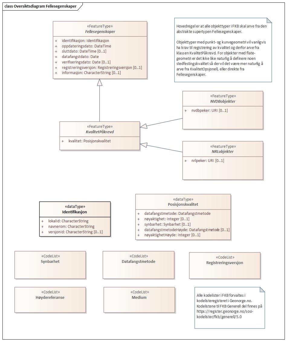
5.2.1.1. «FeatureType» Fellesegenskaper (abstrakt)
Definisjon: abstrakt objekttype som bærer sentrale egenskaper som er anbefalt for bruk i produktspesifikasjoner.
Merknad: Disse egenskapene skal derfor ikke modelleres inn i fagområdemodeller.
Egenskaper
Navn: |
identifikasjon |
Definisjon: |
unik identifikasjon av et objekt Merknad FKB: Unik identifikasjon av et objekt, ivaretas av den ansvarlige produsent/forvalter, og som kan benyttes av eksterne applikasjoner som referanse til objektet. Den unike identifikatoren er unik for kartobjektet og skal ikke endres i kartobjektets levetid. Dette må ikke forveksles med en tematisk identifikator (for eksempel bygningsnummer) som unikt identifiserer et objekt i virkeligheten. En bygning med samme bygningsnummer vil kunne representeres i mange kartprodukter der det finnes en unik identifikasjon i hver av dem. For FKB benyttes UUID (Universally unique identifier) som lokalId. Dette innebærer at lokalId alene alltid vil være unik. Likevel skal alltid navnerom også angis. Navnerom angir FKB-datasettet. |
Multiplisitet: |
[1..1] |
Type: |
Navn: |
oppdateringsdato |
Definisjon: |
tidspunkt for siste endring på objektet Merknad FKB: Denne datoen viser datasystemets siste endring på dataobjektet. Egenskapen settes av forvaltningssystemet etter følgende regler: i. Oppdateringsdato er tidspunkt for oppdatering av databasen og settes av forvaltningsbasen (ikke av klienten). ii. Oppdateringsdato skal endres også hvis det er kopidata som blir endret eller importert i en ”kopibase”. iii. Når avgrensingslinjene til en flate endres, skal flateobjektet få ny oppdateringsdato. iv. Oppdateringsdato skal endres hvis en egenskap endres. |
Multiplisitet: |
[1..1] |
Type: |
Navn: |
sluttdato |
Definisjon: |
Tid for når denne versjonen av objektet var erstattet eller opphørt å eksistere. Merknad FKB: Egenskapen settes av forvaltningssystemet. Sluttdato skal kun sendes med ut fra forvaltningssystemet i sammenhenger der objektenes historikk er interessant. |
Multiplisitet: |
[0..1] |
Type: |
Navn: |
datafangstdato |
Definisjon: |
dato når objektet siste gang ble registrert/observert/målt i terrenget |
Multiplisitet: |
[1..1] |
Type: |
Navn: |
verifiseringsdato |
Definisjon: |
dato når dataene er fastslått å være i samsvar med virkeligheten. Merknad FKB: Brukes for eksempel i de sammenhenger hvor det er foretatt fotogrammetrisk ajourhold, og hvor det ikke er registrert endringer på objektet (det virkelige objektet er i samsvar med dataobjektet) |
Multiplisitet: |
[0..1] |
Type: |
Navn: |
registreringsversjon |
Definisjon: |
angivelse av hvilken produktspesifikasjon som er utgangspunkt for dataene |
Multiplisitet: |
[0..1] |
Type: |
|
defaultCodeSpace |
https://register.geonorge.no/sosi-kodelister/fkb/generell/5.0/registreringsversjon |
Navn: |
informasjon |
Definisjon: |
generell opplysning. Merknad FKB: Mulighet til å legge inn utfyllende informasjon om objektet. Egenskapen bør bare brukes til å legge inn ekstra informasjon om enkeltobjekter. Egenskapen bør ikke brukes til å systematisk angi ekstrainformasjon om mange/alle objekter i et datasett. |
Multiplisitet: |
[0..1] |
Type: |
Arv og realiseringer
Subtyper: |
«featureType» FiktivAvgrensningForAnlegg |
Realisert fra: |
Generelle typer 5.1::SOSI_Fellesegenskaper og SOSI_Objekt::«FeatureType» SOSI_Objekt |
5.2.1.2. «FeatureType» KvalitetPåkrevd (abstrakt)
Definisjon: abstrakt objekttype med påkrevet kvalitetsangivelse
Egenskaper
Navn: |
kvalitet |
Definisjon: |
beskrivelse av kvaliteten på stedfestingen Merknad: Denne er identisk med ..KVALITET i tidligere versjoner av SOSI. |
Multiplisitet: |
[1..1] |
Type: |
Arv og realiseringer
5.2.1.3. «FeatureType» NRLobjekter (abstrakt)
Definisjon: abstrakt objekttype som arves fra for objekter som har kobling til NRL
Egenskaper
Navn: |
nrlpeker |
Definisjon: |
peker til objekt i NRL |
Multiplisitet: |
[0..1] |
Type: |
Arv og realiseringer
Supertype: |
Generelle elementer::«FeatureType» KvalitetPåkrevd |
Subtyper: |
«featureType» Flaggstang |
5.2.1.4. «FeatureType» NVDBobjekter (abstrakt)
Definisjon: abstrakt objekttype som arves fra for objekter som har kobling til NVDB
Egenskaper
Navn: |
nvdbpeker |
Definisjon: |
peker til objekt i NVDB |
Multiplisitet: |
[0..1] |
Type: |
Arv og realiseringer
5.2.1.5. «dataType» Identifikasjon
Definisjon: Unik identifikasjon av et objekt i et datasett, forvaltet av den ansvarlige produsent/forvalter, og kan benyttes av eksterne applikasjoner som stabil referanse til objektet.
Merknad 1: Denne objektidentifikasjonen må ikke forveksles med en tematisk objektidentifikasjon, slik som f.eks bygningsnummer.
Merknad 2: Denne unike identifikatoren vil ikke endres i løpet av objektets levetid, og ikke gjenbrukes i andre objekt.
Egenskaper
Navn: |
lokalId |
Definisjon: |
lokal identifikator av et objekt Merknad: Det er dataleverendørens ansvar å sørge for at den lokale identifikatoren er unik innenfor navnerommet. For FKB-data benyttes UUID som lokalId. |
Multiplisitet: |
[1..1] |
Type: |
Navn: |
navnerom |
Definisjon: |
navnerom som unikt identifiserer datakilden til et objekt, anbefales å være en http-URI Eksempel: http://data.geonorge.no/SentraltStedsnavnsregister/1.0 Merknad : Verdien for nanverom vil eies av den dataprodusent som har ansvar for de unike identifikatorene og må være registrert i data.geonorge.no eller data.norge.no |
Multiplisitet: |
[1..1] |
Type: |
Navn: |
versjonId |
Definisjon: |
identifikasjon av en spesiell versjon av et geografisk objekt (instans) |
Multiplisitet: |
[0..1] |
Type: |
Arv og realiseringer
Realisert fra: |
Generelle typer 5.1::SOSI_Fellesegenskaper og SOSI_Objekt::«dataType» Identifikasjon |
5.2.1.6. «dataType» Posisjonskvalitet
Definisjon: beskrivelse av kvaliteten på stedfestingen.
Merknad: Posisjonskvalitet er ikke konform med kvalitetsmodellen i ISO slik den er defineret i ISO19157:2013, men er en videreføring av tildligere brukte kvalitetsegenskaper i SOSI. FKB 5.0 innfører en egen variant av datatypen Posisjonskvalitet der kodeliste målemetode er byttet ut med den mer generelle kodelista Datafangstmetode.
Egenskaper
Navn: |
datafangstmetode |
Definisjon: |
metode for datafangst. Egenskapen beskriver datafangstmetode for grunnrisskoordinater (x,y), eller for både grunnriss og høyde (x,y,z) dersom det ikke er oppgitt noen verdi for datafangstmetodeHøyde. |
Multiplisitet: |
[1..1] |
Type: |
|
defaultCodeSpace |
https://register.geonorge.no/sosi-kodelister/fkb/generell/5.0/datafangstmetode |
Navn: |
nøyaktighet |
Definisjon: |
standardavviket til posisjoneringa av objektet oppgitt i cm I de aller fleste sammenhenger benyttes en anslått eller forventet verdi for standardavvik, men dersom man har en beregnet verdi skal denne benyttes. For objekter med punktgeometri benyttes verdi for punktstandardavvik. For objekter med kurvegeometri benyttes standardavviket for tverravviket fra kurva. For objekter med overflate- eller volumgeometri er forståelsen at standardavviket beregnes ut fra (3D) avvikene mellom sann posisjon og nærmeste punkt på overflata. Merknad: Verdien er ment å beskrive nøyaktigheten til objektet sammenlignet med sann verdi. Standardavvik er i utgangspunktet et mål på det tilfeldige avviket og det innebærer at vi forutsetter at det systematiske avviket i liten grad påvirker nøyaktigheten til posisjoneringa. For fotogrammetriske data settes som hovedregel verdien lik kravet til standardavvik ved datafangst. Se standarden Geodatakvalitet for nærmere definisjon av standardavvik og hvordan dette defineres, beregnes og kontrolleres. |
Multiplisitet: |
[0..1] |
Type: |
Navn: |
synbarhet |
Definisjon: |
beskrivelse av hvor godt objektene framgår i datagrunnlaget for posisjonering (f.eks. flybildene). |
Multiplisitet: |
[0..1] |
Type: |
|
defaultCodeSpace |
https://register.geonorge.no/sosi-kodelister/fkb/generell/5.0/synbarhet |
Navn: |
datafangstmetodeHøyde |
Definisjon: |
metoden brukt for høyderegistrering av posisjon. Det er bare nødvending å angi en verdi for egenskapen dersom datafangstmetode for høyde avviker fra datafangstmetode for grunnriss. |
Multiplisitet: |
[0..1] |
Type: |
|
defaultCodeSpace |
https://register.geonorge.no/sosi-kodelister/fkb/generell/5.0/datafangstmetode |
Navn: |
nøyaktighetHøyde |
Definisjon: |
standardavviket til posisjoneringa av objektet oppgitt i cm I de aller fleste sammenhenger benyttes en anslått eller forventet verdi for standardavviket, men dersom man faktisk har standardavviket til posisjoneringa av objektet oppgitt i cm I de aller fleste sammenhenger benyttes en anslått eller forventet verdi for standardavvik, men dersom man har en beregnet verdi skal denne benyttes. Merknad: Verdien er ment å beskrive nøyaktigheten til objektet sammenlignet med sann verdi. Standardavvik er i utgangspunktet et mål på det tilfeldige avviket og det innebærer at vi forutsetter at det systematiske avviket i liten grad påvirker nøyaktigheten til posisjoneringa. For fotogrammetriske data settes som hovedregel verdien lik kravet til standardavvik ved datafangst. Se standarden Geodatakvalitet for nærmere definisjon av standardavvik og hvordan dette defineres, beregnes og kontrolleres. |
Multiplisitet: |
[0..1] |
Type: |
Restriksjoner
Navn: |
ugyldige datafangstmetoder for høyde |
Beskrivelse: |
Datafangstmetode Digitalisert skal ikke brukes på egenskapen datafangstmetodeHøyde |
Type: |
OCL |
OCL kode: |
inv: self.datafangstmetodeHøyde <> 'dig' |
Arv og realiseringer
Realisert fra: |
Generelle typer 5.1::SOSI_Fellesegenskaper og SOSI_Objekt::«dataType» Posisjonskvalitet |
5.2.1.7. «CodeList» Synbarhet
Definisjon: synbarhet beskriver hvor godt objektene framgår i datagrunnlaget for posisjonering (f.eks. flybildene).
Profilparametre i tagged values
asDictionary |
true |
codeList |
https://register.geonorge.no/sosi-kodelister/fkb/generell/5.0/synbarhet |
Arv og realiseringer
Realisert fra: |
Generelle typer 5.1::SOSI_Fellesegenskaper og SOSI_Objekt::«CodeList» Synbarhet |
5.2.1.8. «CodeList» Datafangstmetode
Definisjon: metode for datafangst.
Datafangstmetoden beskriver hvordan selve vektordataene er posisjonert fra et datagrunnlag (observasjoner med landmålingsutstyr, fotogrammetrisk stereomodell, digital terrengmodell etc.) og ikke prosessen med å innhente det bakenforliggende datagrunnlaget.
Profilparametre i tagged values
asDictionary |
true |
codeList |
https://register.geonorge.no/sosi-kodelister/fkb/generell/5.0/datafangstmetode |
5.2.1.9. «CodeList» Registreringsversjon
Definisjon: FKB-verjson som ligger til grunn for registrering. Mest relevant for data som er fotogrammetrisk registrert.
Profilparametre i tagged values
asDictionary |
true |
codeList |
https://register.geonorge.no/sosi-kodelister/fkb/generell/5.0/registreringsversjon |
Arv og realiseringer
Realisert fra: |
Generelle typer 5.1::SOSI_Fellesegenskaper og SOSI_Objekt::«dataType» Registreringsversjon |
5.2.1.10. «CodeList» Høydereferanse
Definisjon: koordinatregistering utført på topp eller bunn av et objekt
Profilparametre i tagged values
asDictionary |
true |
codeList |
https://register.geonorge.no/sosi-kodelister/fkb/generell/5.0/hoydereferanse |
Arv og realiseringer
Realisert fra: |
Generelle typer 5.1::SOSI_Fellesegenskaper og SOSI_Objekt::«CodeList» Høydereferanse |
5.2.1.11. «CodeList» Medium
Definisjon: objektets beliggenhet i forhold til jordoverflaten
Eksempel: Veg på bro, i tunnel, inne i et bygningsmessig anlegg, etc.
Profilparametre i tagged values
asDictionary |
true |
codeList |
https://register.geonorge.no/sosi-kodelister/fkb/generell/5.0/medium |
Arv og realiseringer
Realisert fra: |
Generelle typer 5.1::SOSI_Fellesegenskaper og SOSI_Objekt::«CodeList» Medium |
5.2.2. Pakke: BruerOgTuneller
Definisjon: Inneholder elementer fra SOSI Bygnan 4.0, Bruer og tuneller
5.2.2.1. «featureType» Bru
Definisjon: konstruksjon for kryssing av vanskelig farbart område Merknad: Med vanskelig farbart område menes en elv, et juv eller andre naturlige hindringer, samt kryssende infrastruktur.
Egenskaper
Navn: |
område |
Definisjon: |
objektets utstrekning |
Multiplisitet: |
[1..1] |
Type: |
Navn: |
bruOverBru |
Definisjon: |
angivelse av om brue ligger over en eller flere andre bruer |
Multiplisitet: |
[0..1] |
Type: |
Navn: |
brutrafikktype |
Definisjon: |
type trafikk bruen brukes til |
Multiplisitet: |
[0..1] |
Type: |
|
defaultCodeSpace |
https://register.geonorge.no/sosi-kodelister/fkb/bygnanlegg/5.0/brutrafikktype |
Navn: |
eksternpeker |
Definisjon: |
referanse til objektet i et eksternt system (annet enn NVDB). |
Multiplisitet: |
[0..1] |
Type: |
Navn: |
friseilingshøyde |
Definisjon: |
friseilingshøyde angitt i meter. Angis kun for bruer over vann der friseilingshøyde er relevant. Merknad: Friseilingshøyde er en administrativ verdi som ikke kan avledes fra bruas geometri |
Multiplisitet: |
[0..1] |
Type: |
Roller
Rollenavn: |
tilhørendeDetalj |
Definisjon: |
viser hvilke brudetaljer som tilhører brua |
Multiplisitet: |
[0..*] |
Assosiasjonstype: |
Assosiasjon |
Til klasse: |
BruerOgTuneller::«featureType» Brudetalj |
inlineOrByReference |
byReference |
Arv og realiseringer
Supertype: |
Generelle elementer::«FeatureType» NVDBobjekter |
Realisert fra: |
Bygnan-4.0::Bruer og tuneller::«featureType» Bru |
5.2.2.2. «featureType» Brudetalj
Definisjon: markante detaljer på bru som ikke registreres gjennom andre objekttyper Eksempler: - Brutårn for hengebruer. - Bæreelement for brukonstruksjon.
Egenskaper
Navn: |
senterlinje |
Definisjon: |
forløp som følger objektets sentrale del |
Multiplisitet: |
[1..1] |
Type: |
Arv og realiseringer
Supertype: |
Generelle elementer::«FeatureType» KvalitetPåkrevd |
Realisert fra: |
Bygnan-4.0::Bruer og tuneller::«featureType» Brudetalj |
5.2.2.3. «featureType» Kulvert
Definisjon: gjennomløp på tvers av veg-eller jernbane med overliggende fylling og lysåpning mellom 1m og 2,5m
Egenskaper
Navn: |
senterlinje |
Definisjon: |
forløp som følger objektets sentrale del |
Multiplisitet: |
[1..1] |
Type: |
Arv og realiseringer
Supertype: |
Generelle elementer::«FeatureType» NVDBobjekter |
Realisert fra: |
Bygnan-4.0::Bruer og tuneller::«featureType» Kulvert |
5.2.2.4. «featureType» Stikkrenne
Definisjon: gjennomløp på tvers av veg-eller jernbane med overliggende fylling og lysåpning mindre enn 1m
Egenskaper
Navn: |
senterlinje |
Definisjon: |
forløp som følger objektets sentrale del |
Multiplisitet: |
[1..1] |
Type: |
Arv og realiseringer
Supertype: |
Generelle elementer::«FeatureType» NVDBobjekter |
Realisert fra: |
Bygnan-4.0::Bruer og tuneller::«featureType» Stikkrenne |
5.2.2.5. «featureType» Tunnelportal
Definisjon: spesielt byggverk som sammenbinder tunnel og åpen veg
Egenskaper
Navn: |
senterlinje |
Definisjon: |
forløp som følger objektets sentrale del |
Multiplisitet: |
[1..1] |
Type: |
Arv og realiseringer
Supertype: |
Generelle elementer::«FeatureType» NVDBobjekter |
Realisert fra: |
Bygnan-4.0::Bruer og tuneller::«featureType» Tunnelportal |
5.2.2.6. «CodeList» Brutrafikktype
Definisjon: ulike former for trafikk en bru er bygget for
Profilparametre i tagged values
asDictionary |
true |
codeList |
https://register.geonorge.no/sosi-kodelister/fkb/bygnanlegg/5.0/brutrafikktype |
Arv og realiseringer
Realisert fra: |
Bygnan-4.0::Bruer og tuneller::«codeList» Brutrafikktype |
5.2.3. Pakke: BygningsmessigeAnlegg
Definisjon: Inneholder elementer fra SOSI Bygnan 4.0, BygningsmessigeAnlegg
5.2.3.1. «featureType» Avfallsbeholder
Definisjon: Større tank eller annen type beholder for avfall
Egenskaper
Navn: |
posisjon |
Definisjon: |
sted som objektet eksisterer på |
Multiplisitet: |
[0..1] |
Type: |
Navn: |
område |
Definisjon: |
objektets utstrekning |
Multiplisitet: |
[0..1] |
Type: |
Navn: |
medium |
Definisjon: |
objektets beliggenhet i forhold til jordoverflaten |
Multiplisitet: |
[1..1] |
Type: |
|
defaultCodeSpace |
https://register.geonorge.no/sosi-kodelister/fkb/generell/5.0/medium |
Navn: |
høydereferanse |
Definisjon: |
angivelse av om registreringen er utført på topp eller bunn av et element |
Multiplisitet: |
[1..1] |
Type: |
|
defaultCodeSpace |
https://register.geonorge.no/sosi-kodelister/fkb/generell/5.0/hoydereferanse |
Navn: |
eksternpeker |
Definisjon: |
referanse til objektet i et eksternt system, f.eks. hos ansvarlig renovasjonsselskap. |
Multiplisitet: |
[0..1] |
Type: |
Restriksjoner
Navn: |
Skal ha enten punkt- eller flategeometri |
Beskrivelse: |
|
Type: |
OCL |
OCL kode: |
inv: (self.område -> size()) + (self.posisjon -> size()) = 1 |
Arv og realiseringer
Supertype: |
Generelle elementer::«FeatureType» KvalitetPåkrevd |
5.2.3.2. «featureType» Brønn
Definisjon: lite bygningsmessig anlegg for uttak av ferskvann
Egenskaper
Navn: |
område |
Definisjon: |
objektets utstrekning |
Multiplisitet: |
[0..1] |
Type: |
Navn: |
posisjon |
Definisjon: |
sted som objektet eksisterer på |
Multiplisitet: |
[0..1] |
Type: |
Navn: |
høydereferanse |
Definisjon: |
koordinatregistering utført på topp eller bunn av et objekt |
Multiplisitet: |
[1..1] |
Type: |
|
defaultCodeSpace |
https://register.geonorge.no/sosi-kodelister/fkb/generell/5.0/hoydereferanse |
Restriksjoner
Navn: |
Skal ha enten punkt- eller flategeometri |
Beskrivelse: |
|
Type: |
OCL |
OCL kode: |
inv: (self.område -> size()) + (self.posisjon -> size()) = 1 |
Arv og realiseringer
Supertype: |
Generelle elementer::«FeatureType» KvalitetPåkrevd |
Realisert fra: |
Bygnan-4.0::BygningsmessigeAnlegg::Pakke1::«featureType» Brønn |
5.2.3.3. «featureType» Flaggstang
Definisjon: lang rett stang for heising av flagg
Egenskaper
Navn: |
posisjon |
Definisjon: |
sted som objektet eksisterer på |
Multiplisitet: |
[1..1] |
Type: |
Navn: |
høydereferanse |
Definisjon: |
angivelse av om registreringen er utført på topp eller bunn av et element- f.eks. en skråning- mur osv. |
Multiplisitet: |
[1..1] |
Type: |
|
defaultCodeSpace |
https://register.geonorge.no/sosi-kodelister/fkb/generell/5.0/hoydereferanse |
Navn: |
medium |
Definisjon: |
objektets beliggenhet i forhold til jordoverflaten |
Multiplisitet: |
[1..1] |
Type: |
|
defaultCodeSpace |
https://register.geonorge.no/sosi-kodelister/fkb/generell/5.0/medium |
Arv og realiseringer
Supertype: |
Generelle elementer::«FeatureType» NRLobjekter |
Realisert fra: |
Bygnan-4.0::BygningsmessigeAnlegg::Pakke1::«featureType» Flaggstang |
5.2.3.4. «featureType» Fundament
Definisjon: støpt underlag for frittstående konstruksjoner Merknad: Selve konstruksjonen oppå fundamentet og dens funksjon vil være kartlagt som egne objekter. For eksempel stolper, master, rørgater, brupilarer, vindturbiner, helikopterlandingsplasser mv.
Egenskaper
Navn: |
område |
Definisjon: |
objektets utstrekning |
Multiplisitet: |
[1..1] |
Type: |
Navn: |
medium |
Definisjon: |
objektets beliggenhet i forhold til jordoverflaten |
Multiplisitet: |
[1..1] |
Type: |
|
defaultCodeSpace |
https://register.geonorge.no/sosi-kodelister/fkb/generell/5.0/medium |
Arv og realiseringer
Supertype: |
Generelle elementer::«FeatureType» KvalitetPåkrevd |
Realisert fra: |
Bygnan-4.0::BygningsmessigeAnlegg::Pakke1::«featureType» Fundament |
5.2.3.5. «featureType» Pipe
Definisjon: frittstående rørformete innretninger for transport av avgasser
Merknad: Piper kan forskjellig tverrsnitt (må ikke være sirkulære)
Egenskaper
Navn: |
posisjon |
Definisjon: |
sted som objektet eksisterer på |
Multiplisitet: |
[0..1] |
Type: |
Navn: |
område |
Definisjon: |
objektets utstrekning |
Multiplisitet: |
[0..1] |
Type: |
Navn: |
høydereferanse |
Definisjon: |
koordinatregistering utført på topp eller bunn av et objekt |
Multiplisitet: |
[1..1] |
Type: |
|
defaultCodeSpace |
https://register.geonorge.no/sosi-kodelister/fkb/generell/5.0/hoydereferanse |
Restriksjoner
Navn: |
Skal ha enten punkt- eller flategeometri |
Beskrivelse: |
|
Type: |
OCL |
OCL kode: |
inv: (self.område -> size()) + (self.posisjon -> size()) = 1 |
Arv og realiseringer
Supertype: |
Generelle elementer::«FeatureType» NRLobjekter |
Realisert fra: |
Bygnan-4.0::BygningsmessigeAnlegg::Pakke2::«featureType» Pipe |
5.2.3.6. «featureType» Tank
Definisjon: lukkede kar for oppbevaring av gass eller væsker som ikke er registrert som bygning
Egenskaper
Navn: |
posisjon |
Definisjon: |
sted som objektet eksisterer på |
Multiplisitet: |
[0..1] |
Type: |
Navn: |
område |
Definisjon: |
objektets utstrekning |
Multiplisitet: |
[0..1] |
Type: |
Navn: |
medium |
Definisjon: |
objektets beliggenhet i forhold til jordoverflaten |
Multiplisitet: |
[1..1] |
Type: |
|
defaultCodeSpace |
https://register.geonorge.no/sosi-kodelister/fkb/generell/5.0/medium |
Restriksjoner
Navn: |
Skal ha enten punkt- eller flategeometri |
Beskrivelse: |
|
Type: |
OCL |
OCL kode: |
inv: (self.område -> size()) + (self.posisjon -> size()) = 1 |
Arv og realiseringer
Supertype: |
Generelle elementer::«FeatureType» NRLobjekter |
Realisert fra: |
Bygnan-4.0::BygningsmessigeAnlegg::Pakke2::«featureType» Tank |
5.2.3.7. «featureType» Trapp
Definisjon: trapp som ikke står i tilknytning til en bygning
Merknad: Kan også brukes på rullestolramper etc.
Egenskaper
Navn: |
område |
Definisjon: |
objektets utstrekning |
Multiplisitet: |
[1..1] |
Type: |
Navn: |
medium |
Definisjon: |
objektets beliggenhet i forhold til jordoverflaten |
Multiplisitet: |
[1..1] |
Type: |
|
defaultCodeSpace |
https://register.geonorge.no/sosi-kodelister/fkb/generell/5.0/medium |
Arv og realiseringer
Supertype: |
Generelle elementer::«FeatureType» KvalitetPåkrevd |
Realisert fra: |
Bygnan-4.0::BygningsmessigeAnlegg::Pakke1::«featureType» FrittståendeTrapp |
5.2.3.8. «featureType» Tårn
Definisjon: høy bygningsmessig konstruksjon hvor høyden er stor i forhold til bygningens areal i grunnplanet Merknad: Omfatter alle tårn med unntak av de som er registrert i matrikkelen og de som har en mer spesifisert beskrivelse, som f.eks. tank. Eksempel: Måletårn og stupetårn
Egenskaper
Navn: |
posisjon |
Definisjon: |
sted som objektet eksisterer på |
Multiplisitet: |
[0..1] |
Type: |
Navn: |
område |
Definisjon: |
objektets utstrekning |
Multiplisitet: |
[0..1] |
Type: |
Navn: |
medium |
Definisjon: |
objektets beliggenhet i forhold til jordoverflaten |
Multiplisitet: |
[1..1] |
Type: |
|
defaultCodeSpace |
https://register.geonorge.no/sosi-kodelister/fkb/generell/5.0/medium |
Restriksjoner
Navn: |
Skal ha enten punkt- eller flategeometri |
Beskrivelse: |
|
Type: |
OCL |
OCL kode: |
inv: (self.område -> size()) + (self.posisjon -> size()) = 1 |
Arv og realiseringer
Supertype: |
Generelle elementer::«FeatureType» NRLobjekter |
Realisert fra: |
Bygnan-4.0::BygningsmessigeAnlegg::Pakke2::«featureType» Tårn |
5.2.4. Pakke: MurerOgGjerder
Definisjon: Inneholder elementer fra SOSI Bygnan 4.0, Murer og gjerder
5.2.4.1. «featureType» Gjerde
Definisjon: oppsatt stengsel som hindrer passering. Står ofte i grensa mellom eiendommer
Egenskaper
Navn: |
senterlinje |
Definisjon: |
forløp som følger objektets sentrale del |
Multiplisitet: |
[1..1] |
Type: |
Navn: |
gjerdetype |
Definisjon: |
Type gjerde |
Multiplisitet: |
[1..1] |
Type: |
|
defaultCodeSpace |
https://register.geonorge.no/sosi-kodelister/fkb/bygnanlegg/5.0/gjerdetype |
Navn: |
høydereferanse |
Definisjon: |
angivelse av om registreringen er utført på topp eller bunn av et element- f.eks. en skråning- mur osv. |
Multiplisitet: |
[1..1] |
Type: |
|
defaultCodeSpace |
https://register.geonorge.no/sosi-kodelister/fkb/generell/5.0/hoydereferanse |
Navn: |
medium |
Definisjon: |
objektets beliggenhet i forhold til jordoverflaten |
Multiplisitet: |
[1..1] |
Type: |
|
defaultCodeSpace |
https://register.geonorge.no/sosi-kodelister/fkb/generell/5.0/medium |
Arv og realiseringer
Supertype: |
Generelle elementer::«FeatureType» NVDBobjekter |
Realisert fra: |
Bygnan-4.0::MurerOgGjerder::«featureType» AnnetGjerde |
5.2.4.2. «featureType» MurFrittstående
Definisjon: mur hvor oppfyllingen på en side utgjør mindre enn halve høyden på den andre siden
Egenskaper
Navn: |
grense |
Definisjon: |
forløp som følger overgang mellom ulike fenomener |
Multiplisitet: |
[1..1] |
Type: |
Navn: |
høydereferanse |
Definisjon: |
angivelse av om registreringen er utført på topp eller bunn av et element- f.eks. en skråning- mur osv. |
Multiplisitet: |
[1..1] |
Type: |
|
defaultCodeSpace |
https://register.geonorge.no/sosi-kodelister/fkb/generell/5.0/hoydereferanse |
Navn: |
medium |
Definisjon: |
objektets beliggenhet i forhold til jordoverflaten |
Multiplisitet: |
[1..1] |
Type: |
|
defaultCodeSpace |
https://register.geonorge.no/sosi-kodelister/fkb/generell/5.0/medium |
Arv og realiseringer
Supertype: |
Generelle elementer::«FeatureType» KvalitetPåkrevd |
Realisert fra: |
Bygnan-4.0::MurerOgGjerder::«featureType» MurFrittstående |
5.2.4.3. «featureType» MurLoddrett
Definisjon: forstøtningsmur hvor topp og bunn er ubetydelig forskjøvet i forhold til hverandre
Egenskaper
Navn: |
grense |
Definisjon: |
forløp som følger overgang mellom ulike fenomener |
Multiplisitet: |
[1..1] |
Type: |
Navn: |
høydereferanse |
Definisjon: |
angivelse av om registreringen er utført på topp eller bunn av et element- f.eks. en skråning- mur osv. |
Multiplisitet: |
[1..1] |
Type: |
|
defaultCodeSpace |
https://register.geonorge.no/sosi-kodelister/fkb/generell/5.0/hoydereferanse |
Navn: |
medium |
Definisjon: |
objektets beliggenhet i forhold til jordoverflaten |
Multiplisitet: |
[1..1] |
Type: |
|
defaultCodeSpace |
https://register.geonorge.no/sosi-kodelister/fkb/generell/5.0/medium |
Arv og realiseringer
Supertype: |
Generelle elementer::«FeatureType» NVDBobjekter |
Realisert fra: |
Bygnan-4.0::MurerOgGjerder::«featureType» MurLoddrett |
5.2.4.4. «featureType» Portstolpe
Definisjon: stolpe som en port kan være hengslet til
Egenskaper
Navn: |
posisjon |
Definisjon: |
sted som objektet eksisterer på |
Multiplisitet: |
[1..1] |
Type: |
Navn: |
høydereferanse |
Definisjon: |
koordinatregistering utført på topp eller bunn av et objekt |
Multiplisitet: |
[1..1] |
Type: |
|
defaultCodeSpace |
https://register.geonorge.no/sosi-kodelister/fkb/generell/5.0/hoydereferanse |
Arv og realiseringer
Supertype: |
Generelle elementer::«FeatureType» KvalitetPåkrevd |
Realisert fra: |
Bygnan-4.0::MurerOgGjerder::«featureType» Portstolpe |
5.2.4.5. «featureType» Ruin
Definisjon: Synlig mur som er rester etter tidligere byggverk
Egenskaper
Navn: |
grense |
Definisjon: |
forløp som følger overgang mellom ulike fenomener |
Multiplisitet: |
[1..1] |
Type: |
Navn: |
høydereferanse |
Definisjon: |
angivelse av om registreringen er utført på topp eller bunn av et element- f.eks. en skråning- mur osv. |
Multiplisitet: |
[1..1] |
Type: |
|
defaultCodeSpace |
https://register.geonorge.no/sosi-kodelister/fkb/generell/5.0/hoydereferanse |
Navn: |
medium |
Definisjon: |
objektets beliggenhet i forhold til jordoverflaten |
Multiplisitet: |
[1..1] |
Type: |
|
defaultCodeSpace |
https://register.geonorge.no/sosi-kodelister/fkb/generell/5.0/medium |
Navn: |
eksternpeker |
Definisjon: |
referanse til objektet i et eksternt system, f.eks. hos parkforvalter i kommunen. |
Multiplisitet: |
[0..1] |
Type: |
Arv og realiseringer
Supertype: |
Generelle elementer::«FeatureType» KvalitetPåkrevd |
5.2.4.6. «featureType» Skjerm
Definisjon: frittstående konstruksjon laget for å skjerme mot støy eller snø, eller hindre/begrense ras og flom.
Egenskaper
Navn: |
senterlinje |
Definisjon: |
forløp som følger objektets sentrale del |
Multiplisitet: |
[1..1] |
Type: |
Navn: |
skjermingsfunksjon |
Definisjon: |
hvilken funksjon skjermen har |
Multiplisitet: |
[1..1] |
Type: |
|
defaultCodeSpace |
https://register.geonorge.no/sosi-kodelister/fkb/bygnanlegg/5.0/skjermingsfunksjon |
Navn: |
høydereferanse |
Definisjon: |
angivelse av om registreringen er utført på topp eller bunn av et element- f.eks. en skråning- mur osv. |
Multiplisitet: |
[1..1] |
Type: |
|
defaultCodeSpace |
https://register.geonorge.no/sosi-kodelister/fkb/generell/5.0/hoydereferanse |
Navn: |
medium |
Definisjon: |
objektets beliggenhet i forhold til jordoverflaten |
Multiplisitet: |
[1..1] |
Type: |
|
defaultCodeSpace |
https://register.geonorge.no/sosi-kodelister/fkb/generell/5.0/medium |
Navn: |
høydeOverBakken |
Definisjon: |
høyde over bakken (angitt i meter) |
Multiplisitet: |
[0..1] |
Type: |
Arv og realiseringer
Supertype: |
Generelle elementer::«FeatureType» NVDBobjekter |
Realisert fra: |
Bygnan-4.0::MurerOgGjerder::«featureType» Skjerm |
5.2.4.7. «featureType» SkråForstøtningsmur
Definisjon: forstøtningsmur hvor topp og bunn er betydelig forskjøvet i forhold til hverandre
Egenskaper
Navn: |
område |
Definisjon: |
objektets utstrekning |
Multiplisitet: |
[1..1] |
Type: |
Navn: |
medium |
Definisjon: |
objektets beliggenhet i forhold til jordoverflaten |
Multiplisitet: |
[1..1] |
Type: |
|
defaultCodeSpace |
https://register.geonorge.no/sosi-kodelister/fkb/generell/5.0/medium |
Arv og realiseringer
Supertype: |
Generelle elementer::«FeatureType» NVDBobjekter |
Realisert fra: |
Bygnan-4.0::MurerOgGjerder::«featureType» SkråForstøtningsmur |
5.2.4.8. «featureType» Voll
Definisjon: opphøyd terrengformasjon anlagt for å hindre støy, ukontrollert gjennomstrømming av vann, skade fra prosjektiler på skytebane o.l.
Egenskaper
Navn: |
senterlinje |
Definisjon: |
forløp som følger objektets sentrale del |
Multiplisitet: |
[1..1] |
Type: |
Navn: |
skjermingsfunksjon |
Definisjon: |
hvilken funksjon vollen har |
Multiplisitet: |
[1..1] |
Type: |
|
defaultCodeSpace |
https://register.geonorge.no/sosi-kodelister/fkb/bygnanlegg/5.0/skjermingsfunksjon |
Navn: |
høydereferanse |
Definisjon: |
angivelse av om registreringen er utført på topp eller bunn av et element- f.eks. en skråning- mur osv. |
Multiplisitet: |
[1..1] |
Type: |
|
defaultCodeSpace |
https://register.geonorge.no/sosi-kodelister/fkb/generell/5.0/hoydereferanse |
Navn: |
høydeOverBakken |
Definisjon: |
objekts høyde over bakken |
Multiplisitet: |
[0..1] |
Type: |
Arv og realiseringer
Supertype: |
Generelle elementer::«FeatureType» NVDBobjekter |
Realisert fra: |
Bygnan-4.0::MurerOgGjerder::«featureType» Voll |
5.2.4.9. «CodeList» Gjerdetype
Definisjon: Type gjerde
Profilparametre i tagged values
asDictionary |
true |
codeList |
https://register.geonorge.no/sosi-kodelister/fkb/bygnanlegg/5.0/gjerdetype |
5.2.4.10. «CodeList» SkjermingsFunksjon
Definisjon: ulike funksjoner en skjerm kan ha
Profilparametre i tagged values
asDictionary |
true |
codeList |
https://register.geonorge.no/sosi-kodelister/fkb/bygnanlegg/5.0/skjermingsfunksjon |
Arv og realiseringer
Realisert fra: |
Bygnan-4.0::MurerOgGjerder::«codeList» SkjermingsFunksjon |
5.2.5. Pakke: TekniskeAnleggKulturLek
Definisjon: Inneholder elementer fra SOSI Bygnan 4.0, TekniskeAnleggKulturLekMm
5.2.5.1. «featureType» Hoppbakke
Definisjon: anlegg for skihopping med kunstig eller naturlig tilløp
Egenskaper
Navn: |
senterlinje |
Definisjon: |
forløp som følger objektets sentrale del |
Multiplisitet: |
[1..1] |
Type: |
Navn: |
høydereferanse |
Definisjon: |
angivelse av om registreringen er utført på topp eller bunn av et element- f.eks. en skråning- mur osv. |
Multiplisitet: |
[1..1] |
Type: |
|
defaultCodeSpace |
https://register.geonorge.no/sosi-kodelister/fkb/generell/5.0/hoydereferanse |
Arv og realiseringer
Supertype: |
Generelle elementer::«FeatureType» KvalitetPåkrevd |
Realisert fra: |
Bygnan-4.0::TekniskeAnlKulturLekMm::«featureType» Hoppbakke |
5.2.5.2. «featureType» Idrettsanlegg
Definisjon: linje for avgrensning av anleggsmessige deler av et idrettsanlegg, som f.eks ytteravgrensning av en fotballbane
Merknad: Området rundt idrettsanlegget kan beskrives som arealbruksobjekt (se kap. for arealbruk).
Egenskaper
Navn: |
grense |
Definisjon: |
forløp som følger overgang mellom ulike fenomener |
Multiplisitet: |
[1..1] |
Type: |
Navn: |
høydereferanse |
Definisjon: |
angivelse av om registreringen er utført på topp eller bunn av et element- f.eks. en skråning- mur osv. |
Multiplisitet: |
[1..1] |
Type: |
|
defaultCodeSpace |
https://register.geonorge.no/sosi-kodelister/fkb/generell/5.0/hoydereferanse |
Arv og realiseringer
Supertype: |
Generelle elementer::«FeatureType» KvalitetPåkrevd |
Realisert fra: |
Bygnan-4.0::TekniskeAnlKulturLekMm::«featureType» Idrettsanlegg |
5.2.5.3. «featureType» Parkdetalj
Definisjon: detalj i parkmessig område
Merknad: Omfatter detaljer som f.eks. bautaer, statuer, fontener, basseng, lekeapparater og sandkasser. Registreres som punkt- eller flategeometri.
Egenskaper
Navn: |
posisjon |
Definisjon: |
sted som objektet eksisterer på |
Multiplisitet: |
[0..1] |
Type: |
Navn: |
område |
Definisjon: |
objektets utstrekning |
Multiplisitet: |
[0..1] |
Type: |
Navn: |
høydereferanse |
Definisjon: |
angivelse av om registreringen er utført på topp eller bunn av et element- f.eks. en skråning- mur osv. |
Multiplisitet: |
[1..1] |
Type: |
|
defaultCodeSpace |
https://register.geonorge.no/sosi-kodelister/fkb/generell/5.0/hoydereferanse |
Navn: |
parkdetaljtype |
Definisjon: |
angir type parkdetalj |
Multiplisitet: |
[1..1] |
Type: |
|
defaultCodeSpace |
https://register.geonorge.no/sosi-kodelister/fkb/bygnanlegg/5.0/parkdetaljtype |
Navn: |
eksternpeker |
Definisjon: |
referanse til objektet i et eksternt system, f.eks. hos parkforvalter i kommunen. |
Multiplisitet: |
[0..1] |
Type: |
Navn: |
medium |
Definisjon: |
objektets beliggenhet i forhold til jordoverflaten |
Multiplisitet: |
[1..1] |
Type: |
|
defaultCodeSpace |
https://register.geonorge.no/sosi-kodelister/fkb/generell/5.0/medium |
Restriksjoner
Navn: |
Skal ha enten punkt- eller flategeometri |
Beskrivelse: |
|
Type: |
OCL |
OCL kode: |
inv: (self.område -> size()) + (self.posisjon -> size()) = 1 |
Arv og realiseringer
Supertype: |
Generelle elementer::«FeatureType» KvalitetPåkrevd |
Realisert fra: |
Bygnan-4.0::BygningsmessigeAnlegg::Pakke1::«featureType» BautaStatue |
5.2.5.4. «featureType» Skytebaneinnretning
Definisjon: omriss av tekniske anlegg på skytebane - standplass og skiver som ikke blir registrert som f.eks bygninger og murer
Egenskaper
Navn: |
senterlinje |
Definisjon: |
forløp som følger objektets sentrale del |
Multiplisitet: |
[1..1] |
Type: |
Navn: |
høydereferanse |
Definisjon: |
angivelse av om registreringen er utført på topp eller bunn av et element- f.eks. en skråning- mur osv. |
Multiplisitet: |
[1..1] |
Type: |
|
defaultCodeSpace |
https://register.geonorge.no/sosi-kodelister/fkb/generell/5.0/hoydereferanse |
Arv og realiseringer
Supertype: |
Generelle elementer::«FeatureType» KvalitetPåkrevd |
Realisert fra: |
Bygnan-4.0::TekniskeAnlKulturLekMm::«featureType» Skytebaneinnretning |
5.2.5.5. «featureType» Svømmebasseng
Definisjon: basseng for svømming og vannlek
Egenskaper
Navn: |
område |
Definisjon: |
objektets utstrekning |
Multiplisitet: |
[1..1] |
Type: |
Navn: |
medium |
Definisjon: |
objektets beliggenhet i forhold til jordoverflaten |
Multiplisitet: |
[1..1] |
Type: |
|
defaultCodeSpace |
https://register.geonorge.no/sosi-kodelister/fkb/generell/5.0/medium |
Arv og realiseringer
Supertype: |
Generelle elementer::«FeatureType» KvalitetPåkrevd |
Realisert fra: |
Bygnan-4.0::TekniskeAnlKulturLekMm::«featureType» Svømmebasseng |
5.2.5.6. «featureType» Taubane
Definisjon: innretning hvor tau eller vaiere bærer og eller trekker last over en strekning
Egenskaper
Navn: |
senterlinje |
Definisjon: |
forløp som følger objektets sentrale del |
Multiplisitet: |
[1..1] |
Type: |
Navn: |
taubanetype |
Definisjon: |
hva slags type taubane |
Multiplisitet: |
[1..1] |
Type: |
|
defaultCodeSpace |
https://register.geonorge.no/sosi-kodelister/fkb/bygnanlegg/5.0/taubanetype |
Navn: |
høydereferanse |
Definisjon: |
angivelse av om registreringen er utført på topp eller bunn av et element |
Multiplisitet: |
[1..1] |
Type: |
|
defaultCodeSpace |
https://register.geonorge.no/sosi-kodelister/fkb/generell/5.0/hoydereferanse |
Navn: |
eksternpeker |
Definisjon: |
referanse til objektet i et eksternt system |
Multiplisitet: |
[0..1] |
Type: |
Roller
Rollenavn: |
tilhørendeMast |
Definisjon: |
viser hvilke taubanemaster som tilhører hvilke taubaner |
Multiplisitet: |
[0..*] |
Assosiasjonstype: |
Assosiasjon |
Til klasse: |
TekniskeAnleggKulturLek::«FeatureType» Taubanemast |
inlineOrByReference |
byReference |
Arv og realiseringer
Supertype: |
Generelle elementer::«FeatureType» NRLobjekter |
Realisert fra: |
Bygnan-4.0::TekniskeAnlKulturLekMm::«featureType» Taubane |
5.2.5.7. «FeatureType» Taubanemast
Definisjon: mast som taubanen er hengt opp i
Egenskaper
Navn: |
posisjon |
Definisjon: |
sted som objektet eksisterer på |
Multiplisitet: |
[1..1] |
Type: |
Navn: |
høydereferanse |
Definisjon: |
angivelse av om registreringen av høydeverdi er utført på topp eller bunn av et element |
Multiplisitet: |
[1..1] |
Type: |
|
defaultCodeSpace |
https://register.geonorge.no/sosi-kodelister/fkb/generell/5.0/hoydereferanse |
Navn: |
linjebredde |
Definisjon: |
største avstand mellom vaierene som er hengt opp i ei mast |
Multiplisitet: |
[0..1] |
Type: |
Arv og realiseringer
Supertype: |
Generelle elementer::«FeatureType» NRLobjekter |
5.2.5.8. «featureType» Tribune
Definisjon: opparbeidet anlegg av metall- stein- mur eller tre for betjening av publikum på kulturarenaer, særlig idrettsanlegg Merknad: Tribune som er innredet for bruk, f.eks. som kontor eller butikk, vil være en bygningsenhet.
Egenskaper
Navn: |
område |
Definisjon: |
objektets utstrekning |
Multiplisitet: |
[1..1] |
Type: |
Arv og realiseringer
Supertype: |
Generelle elementer::«FeatureType» KvalitetPåkrevd |
Realisert fra: |
Bygnan-4.0::TekniskeAnlKulturLekMm::«featureType» Tribune |
5.2.5.9. «CodeList» Taubanetype
Definisjon: hva slags type taubane
Profilparametre i tagged values
asDictionary |
true |
codeList |
https://register.geonorge.no/sosi-kodelister/fkb/bygnanlegg/5.0/taubanetype |
5.2.5.10. «CodeList» Parkdetaljtype
Definisjon: angir type parkdetalj
Profilparametre i tagged values
asDictionary |
true |
codeList |
https://register.geonorge.no/sosi-kodelister/fkb/bygnanlegg/5.0/parkdetaljtype |
5.2.6. Pakke: TekniskeAnleggVannVassdragKyst
Definisjon: Inneholder elementer fra SOSI Bygnan 4.0, TekniskeAnleggVannVassdragKyst
5.2.6.1. «featureType» BeskrivendeHjelpelinjeAnlegg
Definisjon: karakteristiske linjer på bygningsmessige- og tekniske anlegg
Merknad: Kan også benyttes til å registrere mindre selvstendige bygningsmessige anlegg som ikke omfattes av andre objekttyper i FKB, men som det er naturlig å registrere i et detaljert grunnkart.
Eksempler: Markerte linjer på en demning, molo, sluse, pipe, tårn, murloddrett og små frittstående anlegg som f.eks. skilderhus, kiosker etc.
Egenskaper
Navn: |
senterlinje |
Definisjon: |
forløp som følger objektets sentrale del |
Multiplisitet: |
[1..1] |
Type: |
Navn: |
høydereferanse |
Definisjon: |
koordinatregistering utført på topp eller bunn av et objekt |
Multiplisitet: |
[1..1] |
Type: |
|
defaultCodeSpace |
https://register.geonorge.no/sosi-kodelister/fkb/generell/5.0/hoydereferanse |
Navn: |
medium |
Definisjon: |
objektets beliggenhet i forhold til jordoverflaten |
Multiplisitet: |
[1..1] |
Type: |
|
defaultCodeSpace |
https://register.geonorge.no/sosi-kodelister/fkb/generell/5.0/medium |
Arv og realiseringer
Supertype: |
Generelle elementer::«FeatureType» KvalitetPåkrevd |
Realisert fra: |
Bygnan-4.0::TekniskeAnleggVannVassdragKyst::Del 1 TekniskeAnleggVannVassdragKyst::«featureType» BeskrivendeHjelpelinjeAnlegg |
5.2.6.2. «featureType» Demning
Definisjon: konstruksjon for å heve vannspeilet og danne et kunstig vannmagasin, samt regulere vannføringen
Egenskaper
Navn: |
område |
Definisjon: |
objektets utstrekning |
Multiplisitet: |
[1..1] |
Type: |
Arv og realiseringer
Supertype: |
Generelle elementer::«FeatureType» KvalitetPåkrevd |
Realisert fra: |
Bygnan-4.0::TekniskeAnleggVannVassdragKyst::Del 1 TekniskeAnleggVannVassdragKyst::«featureType» Dam |
5.2.6.3. «featureType» Elveforbygning
Definisjon: konstruksjon i eller langs vassdrag for å sikre mot erosjon, flom eller som miljøtiltak
Egenskaper
Navn: |
område |
Definisjon: |
objektets utstrekning |
Multiplisitet: |
[1..1] |
Type: |
Arv og realiseringer
Supertype: |
Generelle elementer::«FeatureType» KvalitetPåkrevd |
Realisert fra: |
Bygnan-4.0::TekniskeAnleggVannVassdragKyst::Del 1 TekniskeAnleggVannVassdragKyst::«featureType» Elveforbygning |
5.2.6.4. «featureType» Elveterskel
Definisjon: kunstig oppbygning i elver som brukes for å lage vannspeil i elveløpet
Egenskaper
Navn: |
område |
Definisjon: |
objektets utstrekning |
Multiplisitet: |
[1..1] |
Type: |
Arv og realiseringer
Supertype: |
Generelle elementer::«FeatureType» KvalitetPåkrevd |
Realisert fra: |
Bygnan-4.0::TekniskeAnleggVannVassdragKyst::Del 1 TekniskeAnleggVannVassdragKyst::«featureType» Elveterskel |
5.2.6.5. «featureType» FiktivAvgrensningForAnlegg
Definisjon: fiktiv avgrensningslinje for anlegg Merknad: Brukes når det skal dannes flater av bygningsmessige- og tekniske anlegg og det mangler en eller flere avgrensingslinjer.
Egenskaper
Navn: |
grense |
Definisjon: |
forløp som følger overgang mellom ulike fenomener |
Multiplisitet: |
[1..1] |
Type: |
Arv og realiseringer
Supertype: |
Generelle elementer::«FeatureType» Fellesegenskaper |
5.2.6.6. «featureType» Fiskehjell
Definisjon: anordning bygd opp for tørking av fisk
Egenskaper
Navn: |
område |
Definisjon: |
objektets utstrekning |
Multiplisitet: |
[1..1] |
Type: |
Roller
Rollenavn: |
tilhørendeMøne |
Definisjon: |
viser hvilke fiskehjellmøne som tilhører hvilke fiskehjell |
Multiplisitet: |
[0..*] |
Assosiasjonstype: |
Assosiasjon |
Til klasse: |
TekniskeAnleggVannVassdragKyst::«featureType» FiskehjellMøne |
inlineOrByReference |
byReference |
Arv og realiseringer
Supertype: |
Generelle elementer::«FeatureType» KvalitetPåkrevd |
Realisert fra: |
Bygnan-4.0::TekniskeAnleggVannVassdragKyst::Del 1 TekniskeAnleggVannVassdragKyst::«featureType» Fiskehjell |
5.2.6.7. «featureType» FiskehjellMøne
Definisjon: toppen av rammeverket for fiskehjell
Egenskaper
Navn: |
senterlinje |
Definisjon: |
forløp som følger objektets sentrale del |
Multiplisitet: |
[1..1] |
Type: |
Arv og realiseringer
Supertype: |
Generelle elementer::«FeatureType» KvalitetPåkrevd |
Realisert fra: |
Bygnan-4.0::TekniskeAnleggVannVassdragKyst::Del 1 TekniskeAnleggVannVassdragKyst::«featureType» FiskehjellMøne |
5.2.6.8. «featureType» Fisketrapp
Definisjon: innretning i elver for at fisken kan vandre oppover elven
Egenskaper
Navn: |
senterlinje |
Definisjon: |
forløp som følger overgang mellom ulike fenomener |
Multiplisitet: |
[1..1] |
Type: |
Arv og realiseringer
Supertype: |
Generelle elementer::«FeatureType» KvalitetPåkrevd |
Realisert fra: |
Bygnan-4.0::TekniskeAnleggVannVassdragKyst::Del 1 TekniskeAnleggVannVassdragKyst::«featureType» Fisketrapp |
5.2.6.9. «featureType» Flytebrygge
Definisjon: flytende plattform som er forankret til bunn og hvor plasseringen kan avhenge av vind og strømretning
Egenskaper
Navn: |
område |
Definisjon: |
objektets utstrekning |
Multiplisitet: |
[1..1] |
Type: |
Roller
Rollenavn: |
tilhørendeUtligger |
Definisjon: |
Viser hvilke utliggere som tilhører hvilke flytebrygger |
Multiplisitet: |
[0..*] |
Assosiasjonstype: |
Assosiasjon |
Til klasse: |
TekniskeAnleggVannVassdragKyst::«featureType» FlytebryggeUtligger |
inlineOrByReference |
byReference |
Rollenavn: |
tilhørendeLandgang |
Definisjon: |
viser hvilke landganger som tilhører hvilke flytebrygger |
Multiplisitet: |
[0..*] |
Assosiasjonstype: |
Assosiasjon |
Til klasse: |
TekniskeAnleggVannVassdragKyst::«featureType» FlytebryggeLandgang |
inlineOrByReference |
byReference |
Arv og realiseringer
Supertype: |
Generelle elementer::«FeatureType» KvalitetPåkrevd |
Realisert fra: |
Bygnan-4.0::TekniskeAnleggVannVassdragKyst::Del 1 TekniskeAnleggVannVassdragKyst::«featureType» Flytebrygge |
5.2.6.10. «featureType» FlytebryggeLandgang
Definisjon: landgang for flytebrygger
Egenskaper
Navn: |
grense |
Definisjon: |
forløp som følger overgang mellom ulike fenomener |
Multiplisitet: |
[1..1] |
Type: |
Arv og realiseringer
Supertype: |
Generelle elementer::«FeatureType» KvalitetPåkrevd |
Realisert fra: |
Bygnan-4.0::TekniskeAnleggVannVassdragKyst::Del 1 TekniskeAnleggVannVassdragKyst::«featureType» FiktivAvgrensningForAnlegg |
5.2.6.11. «featureType» FlytebryggeUtligger
Definisjon: Utligger for fortøyning av mindre båter som er båter som er forankret i flytebrygge.
Egenskaper
Navn: |
senterlinje |
Definisjon: |
objektets utstrekning |
Multiplisitet: |
[1..1] |
Type: |
Arv og realiseringer
Supertype: |
Generelle elementer::«FeatureType» KvalitetPåkrevd |
Realisert fra: |
Bygnan-4.0::TekniskeAnleggVannVassdragKyst::Del 2 TekniskeAnleggVannVassdragKyst::«featureType» KaiBrygge |
5.2.6.12. «featureType» KaiBrygge
Definisjon: platformkonstruksjon langs land eller fra land og ut i vannet, brukt som fortøyningssted for større eller mindre fartøyer. Merknad: KaiBrygge kan være bygget over vann slik at vannkonturen registeres under konstruksjonen
Egenskaper
Navn: |
område |
Definisjon: |
objektets utstrekning |
Multiplisitet: |
[1..1] |
Type: |
Navn: |
havnedatapeker |
Definisjon: |
referanse til Kai-objekt i Havnedata |
Multiplisitet: |
[0..1] |
Type: |
Roller
Rollenavn: |
avgrensesAvKaiBryggeKant |
Definisjon: |
Krav til delt flategeometri. Avgrensning av Kai ved hjelp av fiktive geometriobjekter (mot vegareal, bygninger eller annet areal på land) |
Multiplisitet: |
[0..*] |
Assosiasjonstype: |
Assosiasjon |
Til klasse: |
TekniskeAnleggVannVassdragKyst::«featureType» KaiBryggeKant |
inlineOrByReference |
byReference |
Rollenavn: |
avgrensesAvFiktivAvgrensningForAnlegg |
Definisjon: |
Krav til delt flategeometri. Avgrensning av Kai ved hjelp av KaiFront-objekter |
Multiplisitet: |
[0..*] |
Assosiasjonstype: |
Assosiasjon |
Til klasse: |
TekniskeAnleggVannVassdragKyst::«featureType» FiktivAvgrensningForAnlegg |
inlineOrByReference |
byReference |
Restriksjoner
Navn: |
avgrensningsobjekter i samsvar med områdegeometri |
Beskrivelse: |
Område-geometrien skal være lik summen av geometriene til de assosierte avgrensningsobjektene |
Type: |
Invariant |
Arv og realiseringer
Supertype: |
Generelle elementer::«FeatureType» Fellesegenskaper |
Realisert fra: |
Bygnan-4.0::TekniskeAnleggVannVassdragKyst::Del 2 TekniskeAnleggVannVassdragKyst::«featureType» KaiBrygge |
5.2.6.13. «featureType» KaiBryggeKant
Definisjon: avgrensning av kai mot vann.
Egenskaper
Navn: |
grense |
Definisjon: |
forløp som følger overgang mellom ulike fenomener |
Multiplisitet: |
[1..1] |
Type: |
Arv og realiseringer
Supertype: |
Generelle elementer::«FeatureType» KvalitetPåkrevd |
5.2.6.14. «featureType» Molo
Definisjon: kunstig eller naturlig oppbygning som demper eller tilintetgjør bølgebevegelser i sjøen
Egenskaper
Navn: |
område |
Definisjon: |
objektets utstrekning |
Multiplisitet: |
[1..1] |
Type: |
Navn: |
medium |
Definisjon: |
objektets beliggenhet i forhold til jordoverflaten |
Multiplisitet: |
[1..1] |
Type: |
|
defaultCodeSpace |
https://register.geonorge.no/sosi-kodelister/fkb/generell/5.0/medium |
Arv og realiseringer
Supertype: |
Generelle elementer::«FeatureType» KvalitetPåkrevd |
Realisert fra: |
Bygnan-4.0::TekniskeAnleggVannVassdragKyst::Del 2 TekniskeAnleggVannVassdragKyst::«featureType» Molo |
5.2.6.15. «featureType» Navigasjonsinstallasjon
Definisjon: objekt som hjelper sjøfarende å navigere på sjøen.
Egenskaper
Navn: |
posisjon |
Definisjon: |
sted som objektet eksisterer på |
Multiplisitet: |
[1..1] |
Type: |
Arv og realiseringer
Supertype: |
Generelle elementer::«FeatureType» KvalitetPåkrevd |
5.2.6.16. «featureType» Oppdrettskar
Definisjon: kar for oppdrett av fisk
Egenskaper
Navn: |
grense |
Definisjon: |
forløp som følger overgang mellom ulike fenomener |
Multiplisitet: |
[1..1] |
Type: |
Navn: |
høydereferanse |
Definisjon: |
angivelse av om registreringen er utført på topp eller bunn av et element- f.eks. en skråning- mur osv. |
Multiplisitet: |
[1..1] |
Type: |
|
defaultCodeSpace |
https://register.geonorge.no/sosi-kodelister/fkb/generell/5.0/hoydereferanse |
Arv og realiseringer
Supertype: |
Generelle elementer::«FeatureType» KvalitetPåkrevd |
Realisert fra: |
Bygnan-4.0::TekniskeAnleggVannVassdragKyst::Del 2 TekniskeAnleggVannVassdragKyst::«featureType» Oppdrettskar |
5.2.6.17. «featureType» Oppdrettslokalitet
Definisjon: fast anlegg for oppdrett av fisk i vann
Egenskaper
Navn: |
område |
Definisjon: |
objektets utstrekning |
Multiplisitet: |
[1..1] |
Type: |
Navn: |
eksternpeker |
Definisjon: |
peker til forvaltning av det samme objektet i et eksternt system |
Multiplisitet: |
[0..1] |
Type: |
Arv og realiseringer
Supertype: |
Generelle elementer::«FeatureType» KvalitetPåkrevd |
5.2.6.18. «featureType» Pælebunt
Definisjon: bunt av stokker som er drevet ned i sjøbunnen, vann eller elver for å lede trafikken eller tømmer
Egenskaper
Navn: |
posisjon |
Definisjon: |
sted som objektet eksisterer på |
Multiplisitet: |
[1..1] |
Type: |
Navn: |
høydereferanse |
Definisjon: |
koordinatregistering utført på topp eller bunn av et objekt |
Multiplisitet: |
[1..1] |
Type: |
|
defaultCodeSpace |
https://register.geonorge.no/sosi-kodelister/fkb/generell/5.0/hoydereferanse |
Arv og realiseringer
Supertype: |
Generelle elementer::«FeatureType» KvalitetPåkrevd |
Realisert fra: |
Bygnan-4.0::TekniskeAnleggVannVassdragKyst::Del 2 TekniskeAnleggVannVassdragKyst::«featureType» Pælebunt |
5.2.6.19. «featureType» Rørgate
Definisjon: store rør som leder vann frem til foredlingsanlegg, kraftverk, fjernvarmeanlegg, annet vassdrag osv.
Egenskaper
Navn: |
senterlinje |
Definisjon: |
forløp som følger objektets sentrale del |
Multiplisitet: |
[1..1] |
Type: |
Navn: |
høydereferanse |
Definisjon: |
angivelse av om registreringen er utført på topp eller bunn av et element- f.eks. en skråning- mur osv. |
Multiplisitet: |
[1..1] |
Type: |
|
defaultCodeSpace |
https://register.geonorge.no/sosi-kodelister/fkb/generell/5.0/hoydereferanse |
Navn: |
medium |
Definisjon: |
objektets beliggenhet i forhold til jordoverflaten |
Multiplisitet: |
[1..1] |
Type: |
|
defaultCodeSpace |
https://register.geonorge.no/sosi-kodelister/fkb/generell/5.0/medium |
Arv og realiseringer
Supertype: |
Generelle elementer::«FeatureType» KvalitetPåkrevd |
Realisert fra: |
Bygnan-4.0::TekniskeAnleggVannVassdragKyst::Del 2 TekniskeAnleggVannVassdragKyst::«featureType» Rørgate |
5.2.6.20. «featureType» Slipp
Definisjon: bane som mindre og middelstore fartøyer kan hales opp ved landsetting, bedding
Egenskaper
Navn: |
grense |
Definisjon: |
forløp som følger overgang mellom ulike fenomener |
Multiplisitet: |
[1..1] |
Type: |
Navn: |
høydereferanse |
Definisjon: |
angivelse av om registreringen er utført på topp eller bunn av et element- f.eks. en skråning- mur osv. |
Multiplisitet: |
[1..1] |
Type: |
|
defaultCodeSpace |
https://register.geonorge.no/sosi-kodelister/fkb/generell/5.0/hoydereferanse |
Arv og realiseringer
Supertype: |
Generelle elementer::«FeatureType» KvalitetPåkrevd |
5.2.6.21. «featureType» Sluse
Definisjon: byggverk i elv eller kanal med flere slusekamre som gjør det mulig å heve eller senke fartøy fra et vann-nivå til et annet
Egenskaper
Navn: |
grense |
Definisjon: |
geometri-egenskap - omriss |
Multiplisitet: |
[1..1] |
Type: |
Navn: |
sluseType |
Definisjon: |
beskrivelse av selve slusetypen |
Multiplisitet: |
[0..1] |
Type: |
|
defaultCodeSpace |
https://register.geonorge.no/sosi-kodelister/fkb/bygnanlegg/5.0/slusetype |
Navn: |
høydereferanse |
Definisjon: |
koordinatregistering utført på topp eller bunn av et objekt |
Multiplisitet: |
[1..1] |
Type: |
|
defaultCodeSpace |
https://register.geonorge.no/sosi-kodelister/fkb/generell/5.0/hoydereferanse |
Arv og realiseringer
Supertype: |
Generelle elementer::«FeatureType» KvalitetPåkrevd |
Realisert fra: |
Bygnan-4.0::TekniskeAnleggVannVassdragKyst::Del 2 TekniskeAnleggVannVassdragKyst::«featureType» Sluse |
5.2.6.22. «CodeList» SluseType
Definisjon: beskrivelse av selve slusetypen
Profilparametre i tagged values
asDictionary |
true |
codeList |
https://register.geonorge.no/sosi-kodelister/fkb/bygnanlegg/5.0/slusetype |
Arv og realiseringer
Realisert fra: |
Bygnan-4.0::TekniskeAnleggVannVassdragKyst::Del 2 TekniskeAnleggVannVassdragKyst::«codeList» SluseType |
6. Referansesystem
Referansesystemer for FKB 5.0 er også beskrevet i vedlegg B i FKB generell del.
6.1. Romlig referansesystem 5972
6.1.1. Omfang
6.1.2. Navn på kilden til referansesystemet
EPSG / SOSI
6.1.3. Ansvarlig organisasjon for referansesystemet
Statens kartverk
6.1.4. Link til mer informasjon om referansesystemet
6.1.5. Koderom
EPSG
6.1.6. Identifikasjonskode
5972
6.1.7. Kodeversjon
2020-03-30
6.2. Romlig referansesystem 5973
6.2.1. Omfang
6.2.2. Navn på kilden til referansesystemet
EPSG / SOSI
6.2.3. Ansvarlig organisasjon for referansesystemet
Statens kartverk
6.2.4. Link til mer informasjon om referansesystemet
6.2.5. Koderom
EPSG
6.2.6. Identifikasjonskode
5973
6.2.7. Kodeversjon
2020-03-30
6.3. Romlig referansesystem 5975
6.3.1. Omfang
6.3.2. Navn på kilden til referansesystemet
EPSG / SOSI
6.3.3. Ansvarlig organisasjon for referansesystemet
Statens kartverk
6.3.4. Link til mer informasjon om referansesystemet
6.3.5. Koderom
EPSG
6.3.6. Identifikasjonskode
5975
6.3.7. Kodeversjon
2020-03-30
6.4. Temporalt referansesystem
6.4.1. Omfang
6.4.2. Navn på temporalt referansesystem
UTC
Dersom ikke tidssone er spesielt angitt ved angivelse av tidspunkt skal man anta at det er norsk tid som benyttes. Dvs. UTC+1 (normaltid) på vinteren og UTC+2 (sommertid) på sommeren.
7. Kvalitet
7.1. Omfang
7.2. Beskrivelse av datakvalitet
FKB er detaljerte kartdata med en nøyaktighet på typisk 10 cm - 1 m og kan egne seg som datagrunnlag i f.eks. beredskap, analyse, planlegging og prosjektering i tillegg til å fungere som et topografisk grunnkart.
Den dominerende datafangstmetoden for FKB-data er fotogrammetrisk registrering. For fotogrammetrisk registrering er det angitt detaljerte kvalitetskrav. Se fotogrammetrisk registreringsinstruks for FKB-BygnAnlegg 5.1.
FKB vil ofte også inneholde data fra andre datakilder, for eksempel data etablert gjennom kommunal/offentlig saksbehandling, innmelding fra publikum eller digitalisert fra ortofoto. Se kapittel 9 for en nærmere beskrivelse av datakilder ved vedlikehold av FKB-data.
Prinsippet er at fullstendighet prioriteres foran nøyaktighet og FKB-data for et område vil derfor bestå av data med varierende grad av kvalitet. Alle data er kodet med datafangstdato og posisjonskvalitet slik at det er mulig å vurdere datakvaliteten til det enkelte dataobjekt. Det vil også være mulig å aggregere denne informasjonen som finnes på objektnivå opp til en beskrivelse av kvaliteten på datainnholdet i området som helhet. Det er imidlertid vanskelig å garantere datakvaliteten for FKB innenfor et område.
8. Datafangst
8.1. Omfang
8.2. Registeringsinstruks
Fotogrammetrisk datafangst er den dominerende datafangstmetoden for FKB-BygnAnlegg 5.1. Se fotogrammetrisk registreringsinstruks for FKB-BygnAnlegg 5.1.
9. Datavedlikehold
FKB-data vedlikeholdes gjennom 3 prosesser. Det henvises til Geovekst veiledningsmateriell for nærmere beskrivelse av vedlikeholdsopplegget [GEO-VEIL]
9.1. Vedlikeholdsinformasjon Kartleggingsprosjekter
9.1.1. Omfang
9.1.2. Vedlikeholdsfrekvens
Periodisk med en frekvens fra årlig til ca hvert 10. år avhengig av områdetype.
9.1.3. Vedlikeholdsbeskrivelse
Fotogrammetrisk ajourhold skjer for Geovekst-kommuner gjennom Geovekst kartleggingsprosjekter. Kartleggingsprosjektene spesifiseres og finansieres gjennom Geovekst og settes ut på anbud fra Kartverket. Flyfotografering og selve det fotogrammetriske ajourholdet utføres av et privat firma i tråd med fotogrammetrisk registreringsinstruks. Kartverket gjør kontroll av leveranse ved mottak og legger dataene inn i Sentral FKB.
Laserskanning er også egnet som datakilde for flere typer FKB-data og vil i noen kartleggingsprosjekter kunne brukes som datakilde i stedet for eller i tillegg til flybilder.
Kommuner utenfor Geovekst gjør tilsvarende vedlikehold i egen regi og leverer data i henhold til Norge digitalt avtale.
9.2. Vedlikeholdsinformasjon Kontinuerlig ajourhold
9.2.1. Omfang
9.2.2. Vedlikeholdsfrekvens
Kontinuerlig
9.2.3. Vedlikeholdsbeskrivelse
Det er i regi av Geovekst inngått FDV-avtaler med de fleste kommuner. Her avtalefestes oppgaver og finansiering av et felles kontinuerlig ajourhold av FKB-dataene blant partene i avtalen. Den viktigste parten i avtalene er kommunen da mange av endringene i FKB kan fanges opp gjennom kommunal saksbehandling. Endringene oppdateres direkte inn i Sentral FKB eller oversendes til Kartverket på filformat for de som ikke har tilgang til å oppdatere direkte.
Ved siden av kommunene er også Statens vegvesen, fylkeskommunene og nettselskapene aktive parter i det administrative ajourholdet av FKB-data. Disse partene legger data med oppdatert situasjon direkte inn i Sentral FKB i forbindelse med ferdigstilling av utbyggingsprosjekter de har ansvar for.
Kommuner utenfor Geovekst gjør tilsvarende vedlikehold i egen regi og leverer data i henhold til Norge digitalt avtale.
9.3. Vedlikeholdsinformasjon Meldinger om feil og mangler
9.3.1. Omfang
9.3.2. Vedlikeholdsfrekvens
Kontinuerlig
9.3.3. Vedlikeholdsbeskrivelse
Kartverket mottar gjennom kundesenteret og tjenesten Rettikartet.no en del meldinger om feil og mangler i FKB fra publikum. Disse meldingene kan etter en vurdering mot andre datakilder bli lagt inn i FKB.
Også andre parter i Geovekst vil kunne ta imot meldinger om feil og avvik i kartet og oppdatere FKB på bakgrunn av disse meldingene.
10. Presentasjon
10.1. Omfang
10.2. Referanse til presentasjonskatalog
Presentasjonsregler for FKB-data er angitt i skjermkartografispesifikasjonen: https://register.geonorge.no/register/versjoner/tegneregler/geovekst/fkb-skjermkartografi
11. Leveranse
Leveransemetoder og formater for FKB 5.1 er også beskrevet i vedlegg A i FKB generell del.
11.1. Leveransemetode GML filleveranse
11.1.1. Omfang
11.1.2. Leveranseformat
Formatnavn: [GML]
Formatversjon: 3.2.1
Formatspesifikasjon: OpenGIS® Geograph Markup Language (GML) Encoding Standard
Filstruktur: Tekstfil (XML)
Språk: nor
Tegnsett: utf8
11.1.3. Leveransemedium
Leveranseenhet: kommunevise filer
Overføringsstørrelse: Varierer veldig ut fra kommunestørrelse
Navn på medium: Datasettet lastes ned fra geonorge.no
Annen leveranseinformasjon: Nedlastingsfilene vil være zippet
11.2. Leveransemetode SOSI-format filleveranse
11.2.1. Omfang
11.2.2. Leveranseformat
Formatnavn: SOSI
Formatversjon: 5.0
Formatspesifikasjon: SOSI Realisering i SOSI-format, versjon 5.0 2018 [SOSI-FORMAT]
Filstruktur: Tekstfil
Språk: nor
Tegnsett: utf8
11.2.3. Leveransemedium
Leveranseenhet: kommunevise filer
Overføringsstørrelse: Varierer ut fra kommunestørrelse
Navn på medium: Datasettet lastes ned fra geonorge.no
Annen leveranseinformasjon: Nedlastingsfilene vil være zippet
11.3. Leveransemetode ESRI fgdb filleveranse
11.3.1. Omfang
11.3.2. Leveranseformat
Formatnavn: [ESRI fgdb]
Formatversjon: 10.0
Formatspesifikasjon: ESRI filgeodatabase
Filstruktur: Filer
Språk: nor
Tegnsett: utf8
11.3.3. Leveransemedium
Leveranseenhet: kommunevise filer, fylkesvise filer og landsdekkende filer
Overføringsstørrelse: Varierer områdestørrelse
Navn på medium: Datasettet lastes ned fra geonorge.no
Annen leveranseinformasjon: Nedlastingsfilene vil være zippet
11.4. Leveransemetode GML NGIS-OpenAPI
11.4.1. Omfang
11.4.2. Leveranseformat
Formatnavn: [GML]
Formatversjon: 3.2.1
Formatspesifikasjon: OpenGIS® Geograph Markup Language (GML) Encoding Standard
Filstruktur: Tekstfiler (XML) som inneholder GML-objekter pakket inn i WFS/WFS-T
Språk: nor
Tegnsett: utf8
11.4.3. Leveransemedium
Leveranseenhet: ikke angitt
Overføringsstørrelse: ikke angitt
Navn på medium: NGIS-OpenAPI
Annen leveranseinformasjon: Se vedlegg A.2 til FKB generell del for mer informasjon.
11.5. Leveransemetode JSON NGIS-OpenAPI
11.5.1. Omfang
11.5.2. Leveranseformat
Formatnavn: [JSON]
Formatversjon: Basert på GeoJSON RFC 7946, august 2016
Formatspesifikasjon: Basert på GeoJSON RFC 7946, august 2016
Filstruktur: Tekstfiler som inneholder JSON-objekter
Språk: nor
Tegnsett: utf8
11.5.3. Leveransemedium
Leveranseenhet: ikke angitt
Overføringsstørrelse: ikke angitt
Navn på medium: NGIS-OpenAPI
Annen leveranseinformasjon: Se vedlegg A.2 til FKB generell del for mer informasjon.
12. Tilleggsinformasjon
Ingen angitt informasjon
13. Metadata
13.1. Omfang
13.2. Metadataspesifikasjon
Det leveres metadata i henhold til ISO 19115 [ISO-METADATA].
Se oppdaterte metadata for FKB-BygnAnlegg 5.1 i kartkatalog på Geonorge.
Under https://forvaltningsinformasjon.geonorge.no finnes mer detaljert kommunevis informasjon om datainnholdet og forvaltningen av FKB-data.
Vedlegg A: SOSI-format-realisering
SOSI-realiseringen følger kravene i "Realisering i SOSI-format 5.0" [SOSI-FORMAT]. Under en utlisting av SOSI-formatrealiseringen:
Objekttype: Bru
Geometrityper
FLATE
Attributter
Navn |
Type |
Mult. |
SOSI-navn |
SOSI-type |
identifikasjon |
«dataType» Identifikasjon |
[1..1] |
..IDENT |
* |
identifikasjon.lokalId |
CharacterString |
[1..1] |
…LOKALID |
T100 |
identifikasjon.navnerom |
CharacterString |
[1..1] |
…NAVNEROM |
T100 |
identifikasjon.versjonId |
CharacterString |
[0..1] |
…VERSJONID |
T100 |
oppdateringsdato |
DateTime |
[1..1] |
..OPPDATERINGSDATO |
DATOTID |
sluttdato |
DateTime |
[0..1] |
..SLUTTDATO |
DATOTID |
datafangstdato |
Date |
[1..1] |
..DATAFANGSTDATO |
DATO |
verifiseringsdato |
Date |
[0..1] |
..VERIFISERINGSDATO |
DATO |
registreringsversjon |
«CodeList» Registreringsversjon |
[0..1] |
..REGISTRERINGSVERSJON |
T10 |
informasjon |
CharacterString |
[0..1] |
..INFORMASJON |
T255 |
kvalitet |
«dataType» Posisjonskvalitet |
[1..1] |
..KVALITET |
* |
kvalitet.datafangstmetode |
«CodeList» Datafangstmetode |
[1..1] |
…DATAFANGSTMETODE |
T3 |
kvalitet.nøyaktighet |
Integer |
[0..1] |
…NØYAKTIGHET |
H6 |
kvalitet.synbarhet |
«CodeList» Synbarhet |
[0..1] |
…SYNBARHET |
T1 |
kvalitet.datafangstmetodeHøyde |
«CodeList» Datafangstmetode |
[0..1] |
…DATAFANGSTMETODEHØYDE |
T3 |
kvalitet.nøyaktighetHøyde |
Integer |
[0..1] |
…H-NØYAKTIGHET |
H6 |
nvdbpeker |
URI |
[0..1] |
..NVDBPEKER |
T255 |
bruOverBru |
Boolean |
[0..1] |
..BRUOVERBRU |
BOOLSK |
brutrafikktype |
«CodeList» Brutrafikktype |
[0..1] |
..BRUTRAFIKKTYPE |
T15 |
eksternpeker |
URI |
[0..1] |
..EKSTERNPEKER |
T255 |
friseilingshøyde |
Real |
[0..1] |
..FRISEILINGSHØYDE |
D10 |
Roller
Rollenavn |
Objekttype |
Mult. |
SOSI-navn |
tilhørendeDetalj |
«featureType» Brudetalj |
[0..*] |
..TILHØRENDEDETALJ |
Objekttype: Brudetalj
Geometrityper
KURVE
Attributter
Navn |
Type |
Mult. |
SOSI-navn |
SOSI-type |
identifikasjon |
«dataType» Identifikasjon |
[1..1] |
..IDENT |
* |
identifikasjon.lokalId |
CharacterString |
[1..1] |
…LOKALID |
T100 |
identifikasjon.navnerom |
CharacterString |
[1..1] |
…NAVNEROM |
T100 |
identifikasjon.versjonId |
CharacterString |
[0..1] |
…VERSJONID |
T100 |
oppdateringsdato |
DateTime |
[1..1] |
..OPPDATERINGSDATO |
DATOTID |
sluttdato |
DateTime |
[0..1] |
..SLUTTDATO |
DATOTID |
datafangstdato |
Date |
[1..1] |
..DATAFANGSTDATO |
DATO |
verifiseringsdato |
Date |
[0..1] |
..VERIFISERINGSDATO |
DATO |
registreringsversjon |
«CodeList» Registreringsversjon |
[0..1] |
..REGISTRERINGSVERSJON |
T10 |
informasjon |
CharacterString |
[0..1] |
..INFORMASJON |
T255 |
kvalitet |
«dataType» Posisjonskvalitet |
[1..1] |
..KVALITET |
* |
kvalitet.datafangstmetode |
«CodeList» Datafangstmetode |
[1..1] |
…DATAFANGSTMETODE |
T3 |
kvalitet.nøyaktighet |
Integer |
[0..1] |
…NØYAKTIGHET |
H6 |
kvalitet.synbarhet |
«CodeList» Synbarhet |
[0..1] |
…SYNBARHET |
T1 |
kvalitet.datafangstmetodeHøyde |
«CodeList» Datafangstmetode |
[0..1] |
…DATAFANGSTMETODEHØYDE |
T3 |
kvalitet.nøyaktighetHøyde |
Integer |
[0..1] |
…H-NØYAKTIGHET |
H6 |
Objekttype: Kulvert
Geometrityper
KURVE
Attributter
Navn |
Type |
Mult. |
SOSI-navn |
SOSI-type |
identifikasjon |
«dataType» Identifikasjon |
[1..1] |
..IDENT |
* |
identifikasjon.lokalId |
CharacterString |
[1..1] |
…LOKALID |
T100 |
identifikasjon.navnerom |
CharacterString |
[1..1] |
…NAVNEROM |
T100 |
identifikasjon.versjonId |
CharacterString |
[0..1] |
…VERSJONID |
T100 |
oppdateringsdato |
DateTime |
[1..1] |
..OPPDATERINGSDATO |
DATOTID |
sluttdato |
DateTime |
[0..1] |
..SLUTTDATO |
DATOTID |
datafangstdato |
Date |
[1..1] |
..DATAFANGSTDATO |
DATO |
verifiseringsdato |
Date |
[0..1] |
..VERIFISERINGSDATO |
DATO |
registreringsversjon |
«CodeList» Registreringsversjon |
[0..1] |
..REGISTRERINGSVERSJON |
T10 |
informasjon |
CharacterString |
[0..1] |
..INFORMASJON |
T255 |
kvalitet |
«dataType» Posisjonskvalitet |
[1..1] |
..KVALITET |
* |
kvalitet.datafangstmetode |
«CodeList» Datafangstmetode |
[1..1] |
…DATAFANGSTMETODE |
T3 |
kvalitet.nøyaktighet |
Integer |
[0..1] |
…NØYAKTIGHET |
H6 |
kvalitet.synbarhet |
«CodeList» Synbarhet |
[0..1] |
…SYNBARHET |
T1 |
kvalitet.datafangstmetodeHøyde |
«CodeList» Datafangstmetode |
[0..1] |
…DATAFANGSTMETODEHØYDE |
T3 |
kvalitet.nøyaktighetHøyde |
Integer |
[0..1] |
…H-NØYAKTIGHET |
H6 |
nvdbpeker |
URI |
[0..1] |
..NVDBPEKER |
T255 |
Objekttype: Stikkrenne
Geometrityper
KURVE
Attributter
Navn |
Type |
Mult. |
SOSI-navn |
SOSI-type |
identifikasjon |
«dataType» Identifikasjon |
[1..1] |
..IDENT |
* |
identifikasjon.lokalId |
CharacterString |
[1..1] |
…LOKALID |
T100 |
identifikasjon.navnerom |
CharacterString |
[1..1] |
…NAVNEROM |
T100 |
identifikasjon.versjonId |
CharacterString |
[0..1] |
…VERSJONID |
T100 |
oppdateringsdato |
DateTime |
[1..1] |
..OPPDATERINGSDATO |
DATOTID |
sluttdato |
DateTime |
[0..1] |
..SLUTTDATO |
DATOTID |
datafangstdato |
Date |
[1..1] |
..DATAFANGSTDATO |
DATO |
verifiseringsdato |
Date |
[0..1] |
..VERIFISERINGSDATO |
DATO |
registreringsversjon |
«CodeList» Registreringsversjon |
[0..1] |
..REGISTRERINGSVERSJON |
T10 |
informasjon |
CharacterString |
[0..1] |
..INFORMASJON |
T255 |
kvalitet |
«dataType» Posisjonskvalitet |
[1..1] |
..KVALITET |
* |
kvalitet.datafangstmetode |
«CodeList» Datafangstmetode |
[1..1] |
…DATAFANGSTMETODE |
T3 |
kvalitet.nøyaktighet |
Integer |
[0..1] |
…NØYAKTIGHET |
H6 |
kvalitet.synbarhet |
«CodeList» Synbarhet |
[0..1] |
…SYNBARHET |
T1 |
kvalitet.datafangstmetodeHøyde |
«CodeList» Datafangstmetode |
[0..1] |
…DATAFANGSTMETODEHØYDE |
T3 |
kvalitet.nøyaktighetHøyde |
Integer |
[0..1] |
…H-NØYAKTIGHET |
H6 |
nvdbpeker |
URI |
[0..1] |
..NVDBPEKER |
T255 |
Objekttype: Tunnelportal
Geometrityper
KURVE
Attributter
Navn |
Type |
Mult. |
SOSI-navn |
SOSI-type |
identifikasjon |
«dataType» Identifikasjon |
[1..1] |
..IDENT |
* |
identifikasjon.lokalId |
CharacterString |
[1..1] |
…LOKALID |
T100 |
identifikasjon.navnerom |
CharacterString |
[1..1] |
…NAVNEROM |
T100 |
identifikasjon.versjonId |
CharacterString |
[0..1] |
…VERSJONID |
T100 |
oppdateringsdato |
DateTime |
[1..1] |
..OPPDATERINGSDATO |
DATOTID |
sluttdato |
DateTime |
[0..1] |
..SLUTTDATO |
DATOTID |
datafangstdato |
Date |
[1..1] |
..DATAFANGSTDATO |
DATO |
verifiseringsdato |
Date |
[0..1] |
..VERIFISERINGSDATO |
DATO |
registreringsversjon |
«CodeList» Registreringsversjon |
[0..1] |
..REGISTRERINGSVERSJON |
T10 |
informasjon |
CharacterString |
[0..1] |
..INFORMASJON |
T255 |
kvalitet |
«dataType» Posisjonskvalitet |
[1..1] |
..KVALITET |
* |
kvalitet.datafangstmetode |
«CodeList» Datafangstmetode |
[1..1] |
…DATAFANGSTMETODE |
T3 |
kvalitet.nøyaktighet |
Integer |
[0..1] |
…NØYAKTIGHET |
H6 |
kvalitet.synbarhet |
«CodeList» Synbarhet |
[0..1] |
…SYNBARHET |
T1 |
kvalitet.datafangstmetodeHøyde |
«CodeList» Datafangstmetode |
[0..1] |
…DATAFANGSTMETODEHØYDE |
T3 |
kvalitet.nøyaktighetHøyde |
Integer |
[0..1] |
…H-NØYAKTIGHET |
H6 |
nvdbpeker |
URI |
[0..1] |
..NVDBPEKER |
T255 |
Objekttype: Avfallsbeholder
Geometrityper
PUNKT, FLATE
Attributter
Navn |
Type |
Mult. |
SOSI-navn |
SOSI-type |
identifikasjon |
«dataType» Identifikasjon |
[1..1] |
..IDENT |
* |
identifikasjon.lokalId |
CharacterString |
[1..1] |
…LOKALID |
T100 |
identifikasjon.navnerom |
CharacterString |
[1..1] |
…NAVNEROM |
T100 |
identifikasjon.versjonId |
CharacterString |
[0..1] |
…VERSJONID |
T100 |
oppdateringsdato |
DateTime |
[1..1] |
..OPPDATERINGSDATO |
DATOTID |
sluttdato |
DateTime |
[0..1] |
..SLUTTDATO |
DATOTID |
datafangstdato |
Date |
[1..1] |
..DATAFANGSTDATO |
DATO |
verifiseringsdato |
Date |
[0..1] |
..VERIFISERINGSDATO |
DATO |
registreringsversjon |
«CodeList» Registreringsversjon |
[0..1] |
..REGISTRERINGSVERSJON |
T10 |
informasjon |
CharacterString |
[0..1] |
..INFORMASJON |
T255 |
kvalitet |
«dataType» Posisjonskvalitet |
[1..1] |
..KVALITET |
* |
kvalitet.datafangstmetode |
«CodeList» Datafangstmetode |
[1..1] |
…DATAFANGSTMETODE |
T3 |
kvalitet.nøyaktighet |
Integer |
[0..1] |
…NØYAKTIGHET |
H6 |
kvalitet.synbarhet |
«CodeList» Synbarhet |
[0..1] |
…SYNBARHET |
T1 |
kvalitet.datafangstmetodeHøyde |
«CodeList» Datafangstmetode |
[0..1] |
…DATAFANGSTMETODEHØYDE |
T3 |
kvalitet.nøyaktighetHøyde |
Integer |
[0..1] |
…H-NØYAKTIGHET |
H6 |
medium |
«CodeList» Medium |
[1..1] |
..MEDIUM |
T1 |
høydereferanse |
«CodeList» Høydereferanse |
[1..1] |
..HREF |
T6 |
eksternpeker |
URI |
[0..1] |
..EKSTERNPEKER |
T255 |
Objekttype: Brønn
Geometrityper
FLATE, PUNKT
Attributter
Navn |
Type |
Mult. |
SOSI-navn |
SOSI-type |
identifikasjon |
«dataType» Identifikasjon |
[1..1] |
..IDENT |
* |
identifikasjon.lokalId |
CharacterString |
[1..1] |
…LOKALID |
T100 |
identifikasjon.navnerom |
CharacterString |
[1..1] |
…NAVNEROM |
T100 |
identifikasjon.versjonId |
CharacterString |
[0..1] |
…VERSJONID |
T100 |
oppdateringsdato |
DateTime |
[1..1] |
..OPPDATERINGSDATO |
DATOTID |
sluttdato |
DateTime |
[0..1] |
..SLUTTDATO |
DATOTID |
datafangstdato |
Date |
[1..1] |
..DATAFANGSTDATO |
DATO |
verifiseringsdato |
Date |
[0..1] |
..VERIFISERINGSDATO |
DATO |
registreringsversjon |
«CodeList» Registreringsversjon |
[0..1] |
..REGISTRERINGSVERSJON |
T10 |
informasjon |
CharacterString |
[0..1] |
..INFORMASJON |
T255 |
kvalitet |
«dataType» Posisjonskvalitet |
[1..1] |
..KVALITET |
* |
kvalitet.datafangstmetode |
«CodeList» Datafangstmetode |
[1..1] |
…DATAFANGSTMETODE |
T3 |
kvalitet.nøyaktighet |
Integer |
[0..1] |
…NØYAKTIGHET |
H6 |
kvalitet.synbarhet |
«CodeList» Synbarhet |
[0..1] |
…SYNBARHET |
T1 |
kvalitet.datafangstmetodeHøyde |
«CodeList» Datafangstmetode |
[0..1] |
…DATAFANGSTMETODEHØYDE |
T3 |
kvalitet.nøyaktighetHøyde |
Integer |
[0..1] |
…H-NØYAKTIGHET |
H6 |
høydereferanse |
«CodeList» Høydereferanse |
[1..1] |
..HREF |
T6 |
Objekttype: Flaggstang
Geometrityper
PUNKT
Attributter
Navn |
Type |
Mult. |
SOSI-navn |
SOSI-type |
identifikasjon |
«dataType» Identifikasjon |
[1..1] |
..IDENT |
* |
identifikasjon.lokalId |
CharacterString |
[1..1] |
…LOKALID |
T100 |
identifikasjon.navnerom |
CharacterString |
[1..1] |
…NAVNEROM |
T100 |
identifikasjon.versjonId |
CharacterString |
[0..1] |
…VERSJONID |
T100 |
oppdateringsdato |
DateTime |
[1..1] |
..OPPDATERINGSDATO |
DATOTID |
sluttdato |
DateTime |
[0..1] |
..SLUTTDATO |
DATOTID |
datafangstdato |
Date |
[1..1] |
..DATAFANGSTDATO |
DATO |
verifiseringsdato |
Date |
[0..1] |
..VERIFISERINGSDATO |
DATO |
registreringsversjon |
«CodeList» Registreringsversjon |
[0..1] |
..REGISTRERINGSVERSJON |
T10 |
informasjon |
CharacterString |
[0..1] |
..INFORMASJON |
T255 |
kvalitet |
«dataType» Posisjonskvalitet |
[1..1] |
..KVALITET |
* |
kvalitet.datafangstmetode |
«CodeList» Datafangstmetode |
[1..1] |
…DATAFANGSTMETODE |
T3 |
kvalitet.nøyaktighet |
Integer |
[0..1] |
…NØYAKTIGHET |
H6 |
kvalitet.synbarhet |
«CodeList» Synbarhet |
[0..1] |
…SYNBARHET |
T1 |
kvalitet.datafangstmetodeHøyde |
«CodeList» Datafangstmetode |
[0..1] |
…DATAFANGSTMETODEHØYDE |
T3 |
kvalitet.nøyaktighetHøyde |
Integer |
[0..1] |
…H-NØYAKTIGHET |
H6 |
nrlpeker |
URI |
[0..1] |
..NRLPEKER |
T255 |
høydereferanse |
«CodeList» Høydereferanse |
[1..1] |
..HREF |
T6 |
medium |
«CodeList» Medium |
[1..1] |
..MEDIUM |
T1 |
Objekttype: Fundament
Geometrityper
FLATE
Attributter
Navn |
Type |
Mult. |
SOSI-navn |
SOSI-type |
identifikasjon |
«dataType» Identifikasjon |
[1..1] |
..IDENT |
* |
identifikasjon.lokalId |
CharacterString |
[1..1] |
…LOKALID |
T100 |
identifikasjon.navnerom |
CharacterString |
[1..1] |
…NAVNEROM |
T100 |
identifikasjon.versjonId |
CharacterString |
[0..1] |
…VERSJONID |
T100 |
oppdateringsdato |
DateTime |
[1..1] |
..OPPDATERINGSDATO |
DATOTID |
sluttdato |
DateTime |
[0..1] |
..SLUTTDATO |
DATOTID |
datafangstdato |
Date |
[1..1] |
..DATAFANGSTDATO |
DATO |
verifiseringsdato |
Date |
[0..1] |
..VERIFISERINGSDATO |
DATO |
registreringsversjon |
«CodeList» Registreringsversjon |
[0..1] |
..REGISTRERINGSVERSJON |
T10 |
informasjon |
CharacterString |
[0..1] |
..INFORMASJON |
T255 |
kvalitet |
«dataType» Posisjonskvalitet |
[1..1] |
..KVALITET |
* |
kvalitet.datafangstmetode |
«CodeList» Datafangstmetode |
[1..1] |
…DATAFANGSTMETODE |
T3 |
kvalitet.nøyaktighet |
Integer |
[0..1] |
…NØYAKTIGHET |
H6 |
kvalitet.synbarhet |
«CodeList» Synbarhet |
[0..1] |
…SYNBARHET |
T1 |
kvalitet.datafangstmetodeHøyde |
«CodeList» Datafangstmetode |
[0..1] |
…DATAFANGSTMETODEHØYDE |
T3 |
kvalitet.nøyaktighetHøyde |
Integer |
[0..1] |
…H-NØYAKTIGHET |
H6 |
medium |
«CodeList» Medium |
[1..1] |
..MEDIUM |
T1 |
Objekttype: Pipe
Geometrityper
PUNKT, FLATE
Attributter
Navn |
Type |
Mult. |
SOSI-navn |
SOSI-type |
identifikasjon |
«dataType» Identifikasjon |
[1..1] |
..IDENT |
* |
identifikasjon.lokalId |
CharacterString |
[1..1] |
…LOKALID |
T100 |
identifikasjon.navnerom |
CharacterString |
[1..1] |
…NAVNEROM |
T100 |
identifikasjon.versjonId |
CharacterString |
[0..1] |
…VERSJONID |
T100 |
oppdateringsdato |
DateTime |
[1..1] |
..OPPDATERINGSDATO |
DATOTID |
sluttdato |
DateTime |
[0..1] |
..SLUTTDATO |
DATOTID |
datafangstdato |
Date |
[1..1] |
..DATAFANGSTDATO |
DATO |
verifiseringsdato |
Date |
[0..1] |
..VERIFISERINGSDATO |
DATO |
registreringsversjon |
«CodeList» Registreringsversjon |
[0..1] |
..REGISTRERINGSVERSJON |
T10 |
informasjon |
CharacterString |
[0..1] |
..INFORMASJON |
T255 |
kvalitet |
«dataType» Posisjonskvalitet |
[1..1] |
..KVALITET |
* |
kvalitet.datafangstmetode |
«CodeList» Datafangstmetode |
[1..1] |
…DATAFANGSTMETODE |
T3 |
kvalitet.nøyaktighet |
Integer |
[0..1] |
…NØYAKTIGHET |
H6 |
kvalitet.synbarhet |
«CodeList» Synbarhet |
[0..1] |
…SYNBARHET |
T1 |
kvalitet.datafangstmetodeHøyde |
«CodeList» Datafangstmetode |
[0..1] |
…DATAFANGSTMETODEHØYDE |
T3 |
kvalitet.nøyaktighetHøyde |
Integer |
[0..1] |
…H-NØYAKTIGHET |
H6 |
nrlpeker |
URI |
[0..1] |
..NRLPEKER |
T255 |
høydereferanse |
«CodeList» Høydereferanse |
[1..1] |
..HREF |
T6 |
Objekttype: Tank
Geometrityper
PUNKT, FLATE
Attributter
Navn |
Type |
Mult. |
SOSI-navn |
SOSI-type |
identifikasjon |
«dataType» Identifikasjon |
[1..1] |
..IDENT |
* |
identifikasjon.lokalId |
CharacterString |
[1..1] |
…LOKALID |
T100 |
identifikasjon.navnerom |
CharacterString |
[1..1] |
…NAVNEROM |
T100 |
identifikasjon.versjonId |
CharacterString |
[0..1] |
…VERSJONID |
T100 |
oppdateringsdato |
DateTime |
[1..1] |
..OPPDATERINGSDATO |
DATOTID |
sluttdato |
DateTime |
[0..1] |
..SLUTTDATO |
DATOTID |
datafangstdato |
Date |
[1..1] |
..DATAFANGSTDATO |
DATO |
verifiseringsdato |
Date |
[0..1] |
..VERIFISERINGSDATO |
DATO |
registreringsversjon |
«CodeList» Registreringsversjon |
[0..1] |
..REGISTRERINGSVERSJON |
T10 |
informasjon |
CharacterString |
[0..1] |
..INFORMASJON |
T255 |
kvalitet |
«dataType» Posisjonskvalitet |
[1..1] |
..KVALITET |
* |
kvalitet.datafangstmetode |
«CodeList» Datafangstmetode |
[1..1] |
…DATAFANGSTMETODE |
T3 |
kvalitet.nøyaktighet |
Integer |
[0..1] |
…NØYAKTIGHET |
H6 |
kvalitet.synbarhet |
«CodeList» Synbarhet |
[0..1] |
…SYNBARHET |
T1 |
kvalitet.datafangstmetodeHøyde |
«CodeList» Datafangstmetode |
[0..1] |
…DATAFANGSTMETODEHØYDE |
T3 |
kvalitet.nøyaktighetHøyde |
Integer |
[0..1] |
…H-NØYAKTIGHET |
H6 |
nrlpeker |
URI |
[0..1] |
..NRLPEKER |
T255 |
medium |
«CodeList» Medium |
[1..1] |
..MEDIUM |
T1 |
Objekttype: Trapp
Geometrityper
FLATE
Attributter
Navn |
Type |
Mult. |
SOSI-navn |
SOSI-type |
identifikasjon |
«dataType» Identifikasjon |
[1..1] |
..IDENT |
* |
identifikasjon.lokalId |
CharacterString |
[1..1] |
…LOKALID |
T100 |
identifikasjon.navnerom |
CharacterString |
[1..1] |
…NAVNEROM |
T100 |
identifikasjon.versjonId |
CharacterString |
[0..1] |
…VERSJONID |
T100 |
oppdateringsdato |
DateTime |
[1..1] |
..OPPDATERINGSDATO |
DATOTID |
sluttdato |
DateTime |
[0..1] |
..SLUTTDATO |
DATOTID |
datafangstdato |
Date |
[1..1] |
..DATAFANGSTDATO |
DATO |
verifiseringsdato |
Date |
[0..1] |
..VERIFISERINGSDATO |
DATO |
registreringsversjon |
«CodeList» Registreringsversjon |
[0..1] |
..REGISTRERINGSVERSJON |
T10 |
informasjon |
CharacterString |
[0..1] |
..INFORMASJON |
T255 |
kvalitet |
«dataType» Posisjonskvalitet |
[1..1] |
..KVALITET |
* |
kvalitet.datafangstmetode |
«CodeList» Datafangstmetode |
[1..1] |
…DATAFANGSTMETODE |
T3 |
kvalitet.nøyaktighet |
Integer |
[0..1] |
…NØYAKTIGHET |
H6 |
kvalitet.synbarhet |
«CodeList» Synbarhet |
[0..1] |
…SYNBARHET |
T1 |
kvalitet.datafangstmetodeHøyde |
«CodeList» Datafangstmetode |
[0..1] |
…DATAFANGSTMETODEHØYDE |
T3 |
kvalitet.nøyaktighetHøyde |
Integer |
[0..1] |
…H-NØYAKTIGHET |
H6 |
medium |
«CodeList» Medium |
[1..1] |
..MEDIUM |
T1 |
Objekttype: Tårn
Geometrityper
PUNKT, FLATE
Attributter
Navn |
Type |
Mult. |
SOSI-navn |
SOSI-type |
identifikasjon |
«dataType» Identifikasjon |
[1..1] |
..IDENT |
* |
identifikasjon.lokalId |
CharacterString |
[1..1] |
…LOKALID |
T100 |
identifikasjon.navnerom |
CharacterString |
[1..1] |
…NAVNEROM |
T100 |
identifikasjon.versjonId |
CharacterString |
[0..1] |
…VERSJONID |
T100 |
oppdateringsdato |
DateTime |
[1..1] |
..OPPDATERINGSDATO |
DATOTID |
sluttdato |
DateTime |
[0..1] |
..SLUTTDATO |
DATOTID |
datafangstdato |
Date |
[1..1] |
..DATAFANGSTDATO |
DATO |
verifiseringsdato |
Date |
[0..1] |
..VERIFISERINGSDATO |
DATO |
registreringsversjon |
«CodeList» Registreringsversjon |
[0..1] |
..REGISTRERINGSVERSJON |
T10 |
informasjon |
CharacterString |
[0..1] |
..INFORMASJON |
T255 |
kvalitet |
«dataType» Posisjonskvalitet |
[1..1] |
..KVALITET |
* |
kvalitet.datafangstmetode |
«CodeList» Datafangstmetode |
[1..1] |
…DATAFANGSTMETODE |
T3 |
kvalitet.nøyaktighet |
Integer |
[0..1] |
…NØYAKTIGHET |
H6 |
kvalitet.synbarhet |
«CodeList» Synbarhet |
[0..1] |
…SYNBARHET |
T1 |
kvalitet.datafangstmetodeHøyde |
«CodeList» Datafangstmetode |
[0..1] |
…DATAFANGSTMETODEHØYDE |
T3 |
kvalitet.nøyaktighetHøyde |
Integer |
[0..1] |
…H-NØYAKTIGHET |
H6 |
nrlpeker |
URI |
[0..1] |
..NRLPEKER |
T255 |
medium |
«CodeList» Medium |
[1..1] |
..MEDIUM |
T1 |
Objekttype: Gjerde
Geometrityper
KURVE
Attributter
Navn |
Type |
Mult. |
SOSI-navn |
SOSI-type |
identifikasjon |
«dataType» Identifikasjon |
[1..1] |
..IDENT |
* |
identifikasjon.lokalId |
CharacterString |
[1..1] |
…LOKALID |
T100 |
identifikasjon.navnerom |
CharacterString |
[1..1] |
…NAVNEROM |
T100 |
identifikasjon.versjonId |
CharacterString |
[0..1] |
…VERSJONID |
T100 |
oppdateringsdato |
DateTime |
[1..1] |
..OPPDATERINGSDATO |
DATOTID |
sluttdato |
DateTime |
[0..1] |
..SLUTTDATO |
DATOTID |
datafangstdato |
Date |
[1..1] |
..DATAFANGSTDATO |
DATO |
verifiseringsdato |
Date |
[0..1] |
..VERIFISERINGSDATO |
DATO |
registreringsversjon |
«CodeList» Registreringsversjon |
[0..1] |
..REGISTRERINGSVERSJON |
T10 |
informasjon |
CharacterString |
[0..1] |
..INFORMASJON |
T255 |
kvalitet |
«dataType» Posisjonskvalitet |
[1..1] |
..KVALITET |
* |
kvalitet.datafangstmetode |
«CodeList» Datafangstmetode |
[1..1] |
…DATAFANGSTMETODE |
T3 |
kvalitet.nøyaktighet |
Integer |
[0..1] |
…NØYAKTIGHET |
H6 |
kvalitet.synbarhet |
«CodeList» Synbarhet |
[0..1] |
…SYNBARHET |
T1 |
kvalitet.datafangstmetodeHøyde |
«CodeList» Datafangstmetode |
[0..1] |
…DATAFANGSTMETODEHØYDE |
T3 |
kvalitet.nøyaktighetHøyde |
Integer |
[0..1] |
…H-NØYAKTIGHET |
H6 |
nvdbpeker |
URI |
[0..1] |
..NVDBPEKER |
T255 |
gjerdetype |
«CodeList» Gjerdetype |
[1..1] |
..GJERDETYPE |
T10 |
høydereferanse |
«CodeList» Høydereferanse |
[1..1] |
..HREF |
T6 |
medium |
«CodeList» Medium |
[1..1] |
..MEDIUM |
T1 |
Objekttype: MurFrittstående
Geometrityper
KURVE
Attributter
Navn |
Type |
Mult. |
SOSI-navn |
SOSI-type |
identifikasjon |
«dataType» Identifikasjon |
[1..1] |
..IDENT |
* |
identifikasjon.lokalId |
CharacterString |
[1..1] |
…LOKALID |
T100 |
identifikasjon.navnerom |
CharacterString |
[1..1] |
…NAVNEROM |
T100 |
identifikasjon.versjonId |
CharacterString |
[0..1] |
…VERSJONID |
T100 |
oppdateringsdato |
DateTime |
[1..1] |
..OPPDATERINGSDATO |
DATOTID |
sluttdato |
DateTime |
[0..1] |
..SLUTTDATO |
DATOTID |
datafangstdato |
Date |
[1..1] |
..DATAFANGSTDATO |
DATO |
verifiseringsdato |
Date |
[0..1] |
..VERIFISERINGSDATO |
DATO |
registreringsversjon |
«CodeList» Registreringsversjon |
[0..1] |
..REGISTRERINGSVERSJON |
T10 |
informasjon |
CharacterString |
[0..1] |
..INFORMASJON |
T255 |
kvalitet |
«dataType» Posisjonskvalitet |
[1..1] |
..KVALITET |
* |
kvalitet.datafangstmetode |
«CodeList» Datafangstmetode |
[1..1] |
…DATAFANGSTMETODE |
T3 |
kvalitet.nøyaktighet |
Integer |
[0..1] |
…NØYAKTIGHET |
H6 |
kvalitet.synbarhet |
«CodeList» Synbarhet |
[0..1] |
…SYNBARHET |
T1 |
kvalitet.datafangstmetodeHøyde |
«CodeList» Datafangstmetode |
[0..1] |
…DATAFANGSTMETODEHØYDE |
T3 |
kvalitet.nøyaktighetHøyde |
Integer |
[0..1] |
…H-NØYAKTIGHET |
H6 |
høydereferanse |
«CodeList» Høydereferanse |
[1..1] |
..HREF |
T6 |
medium |
«CodeList» Medium |
[1..1] |
..MEDIUM |
T1 |
Objekttype: MurLoddrett
Geometrityper
KURVE
Attributter
Navn |
Type |
Mult. |
SOSI-navn |
SOSI-type |
identifikasjon |
«dataType» Identifikasjon |
[1..1] |
..IDENT |
* |
identifikasjon.lokalId |
CharacterString |
[1..1] |
…LOKALID |
T100 |
identifikasjon.navnerom |
CharacterString |
[1..1] |
…NAVNEROM |
T100 |
identifikasjon.versjonId |
CharacterString |
[0..1] |
…VERSJONID |
T100 |
oppdateringsdato |
DateTime |
[1..1] |
..OPPDATERINGSDATO |
DATOTID |
sluttdato |
DateTime |
[0..1] |
..SLUTTDATO |
DATOTID |
datafangstdato |
Date |
[1..1] |
..DATAFANGSTDATO |
DATO |
verifiseringsdato |
Date |
[0..1] |
..VERIFISERINGSDATO |
DATO |
registreringsversjon |
«CodeList» Registreringsversjon |
[0..1] |
..REGISTRERINGSVERSJON |
T10 |
informasjon |
CharacterString |
[0..1] |
..INFORMASJON |
T255 |
kvalitet |
«dataType» Posisjonskvalitet |
[1..1] |
..KVALITET |
* |
kvalitet.datafangstmetode |
«CodeList» Datafangstmetode |
[1..1] |
…DATAFANGSTMETODE |
T3 |
kvalitet.nøyaktighet |
Integer |
[0..1] |
…NØYAKTIGHET |
H6 |
kvalitet.synbarhet |
«CodeList» Synbarhet |
[0..1] |
…SYNBARHET |
T1 |
kvalitet.datafangstmetodeHøyde |
«CodeList» Datafangstmetode |
[0..1] |
…DATAFANGSTMETODEHØYDE |
T3 |
kvalitet.nøyaktighetHøyde |
Integer |
[0..1] |
…H-NØYAKTIGHET |
H6 |
nvdbpeker |
URI |
[0..1] |
..NVDBPEKER |
T255 |
høydereferanse |
«CodeList» Høydereferanse |
[1..1] |
..HREF |
T6 |
medium |
«CodeList» Medium |
[1..1] |
..MEDIUM |
T1 |
Objekttype: Portstolpe
Geometrityper
PUNKT
Attributter
Navn |
Type |
Mult. |
SOSI-navn |
SOSI-type |
identifikasjon |
«dataType» Identifikasjon |
[1..1] |
..IDENT |
* |
identifikasjon.lokalId |
CharacterString |
[1..1] |
…LOKALID |
T100 |
identifikasjon.navnerom |
CharacterString |
[1..1] |
…NAVNEROM |
T100 |
identifikasjon.versjonId |
CharacterString |
[0..1] |
…VERSJONID |
T100 |
oppdateringsdato |
DateTime |
[1..1] |
..OPPDATERINGSDATO |
DATOTID |
sluttdato |
DateTime |
[0..1] |
..SLUTTDATO |
DATOTID |
datafangstdato |
Date |
[1..1] |
..DATAFANGSTDATO |
DATO |
verifiseringsdato |
Date |
[0..1] |
..VERIFISERINGSDATO |
DATO |
registreringsversjon |
«CodeList» Registreringsversjon |
[0..1] |
..REGISTRERINGSVERSJON |
T10 |
informasjon |
CharacterString |
[0..1] |
..INFORMASJON |
T255 |
kvalitet |
«dataType» Posisjonskvalitet |
[1..1] |
..KVALITET |
* |
kvalitet.datafangstmetode |
«CodeList» Datafangstmetode |
[1..1] |
…DATAFANGSTMETODE |
T3 |
kvalitet.nøyaktighet |
Integer |
[0..1] |
…NØYAKTIGHET |
H6 |
kvalitet.synbarhet |
«CodeList» Synbarhet |
[0..1] |
…SYNBARHET |
T1 |
kvalitet.datafangstmetodeHøyde |
«CodeList» Datafangstmetode |
[0..1] |
…DATAFANGSTMETODEHØYDE |
T3 |
kvalitet.nøyaktighetHøyde |
Integer |
[0..1] |
…H-NØYAKTIGHET |
H6 |
høydereferanse |
«CodeList» Høydereferanse |
[1..1] |
..HREF |
T6 |
Objekttype: Ruin
Geometrityper
KURVE
Attributter
Navn |
Type |
Mult. |
SOSI-navn |
SOSI-type |
identifikasjon |
«dataType» Identifikasjon |
[1..1] |
..IDENT |
* |
identifikasjon.lokalId |
CharacterString |
[1..1] |
…LOKALID |
T100 |
identifikasjon.navnerom |
CharacterString |
[1..1] |
…NAVNEROM |
T100 |
identifikasjon.versjonId |
CharacterString |
[0..1] |
…VERSJONID |
T100 |
oppdateringsdato |
DateTime |
[1..1] |
..OPPDATERINGSDATO |
DATOTID |
sluttdato |
DateTime |
[0..1] |
..SLUTTDATO |
DATOTID |
datafangstdato |
Date |
[1..1] |
..DATAFANGSTDATO |
DATO |
verifiseringsdato |
Date |
[0..1] |
..VERIFISERINGSDATO |
DATO |
registreringsversjon |
«CodeList» Registreringsversjon |
[0..1] |
..REGISTRERINGSVERSJON |
T10 |
informasjon |
CharacterString |
[0..1] |
..INFORMASJON |
T255 |
kvalitet |
«dataType» Posisjonskvalitet |
[1..1] |
..KVALITET |
* |
kvalitet.datafangstmetode |
«CodeList» Datafangstmetode |
[1..1] |
…DATAFANGSTMETODE |
T3 |
kvalitet.nøyaktighet |
Integer |
[0..1] |
…NØYAKTIGHET |
H6 |
kvalitet.synbarhet |
«CodeList» Synbarhet |
[0..1] |
…SYNBARHET |
T1 |
kvalitet.datafangstmetodeHøyde |
«CodeList» Datafangstmetode |
[0..1] |
…DATAFANGSTMETODEHØYDE |
T3 |
kvalitet.nøyaktighetHøyde |
Integer |
[0..1] |
…H-NØYAKTIGHET |
H6 |
høydereferanse |
«CodeList» Høydereferanse |
[1..1] |
..HREF |
T6 |
medium |
«CodeList» Medium |
[1..1] |
..MEDIUM |
T1 |
eksternpeker |
URI |
[0..1] |
..EKSTERNPEKER |
T255 |
Objekttype: Skjerm
Geometrityper
KURVE
Attributter
Navn |
Type |
Mult. |
SOSI-navn |
SOSI-type |
identifikasjon |
«dataType» Identifikasjon |
[1..1] |
..IDENT |
* |
identifikasjon.lokalId |
CharacterString |
[1..1] |
…LOKALID |
T100 |
identifikasjon.navnerom |
CharacterString |
[1..1] |
…NAVNEROM |
T100 |
identifikasjon.versjonId |
CharacterString |
[0..1] |
…VERSJONID |
T100 |
oppdateringsdato |
DateTime |
[1..1] |
..OPPDATERINGSDATO |
DATOTID |
sluttdato |
DateTime |
[0..1] |
..SLUTTDATO |
DATOTID |
datafangstdato |
Date |
[1..1] |
..DATAFANGSTDATO |
DATO |
verifiseringsdato |
Date |
[0..1] |
..VERIFISERINGSDATO |
DATO |
registreringsversjon |
«CodeList» Registreringsversjon |
[0..1] |
..REGISTRERINGSVERSJON |
T10 |
informasjon |
CharacterString |
[0..1] |
..INFORMASJON |
T255 |
kvalitet |
«dataType» Posisjonskvalitet |
[1..1] |
..KVALITET |
* |
kvalitet.datafangstmetode |
«CodeList» Datafangstmetode |
[1..1] |
…DATAFANGSTMETODE |
T3 |
kvalitet.nøyaktighet |
Integer |
[0..1] |
…NØYAKTIGHET |
H6 |
kvalitet.synbarhet |
«CodeList» Synbarhet |
[0..1] |
…SYNBARHET |
T1 |
kvalitet.datafangstmetodeHøyde |
«CodeList» Datafangstmetode |
[0..1] |
…DATAFANGSTMETODEHØYDE |
T3 |
kvalitet.nøyaktighetHøyde |
Integer |
[0..1] |
…H-NØYAKTIGHET |
H6 |
nvdbpeker |
URI |
[0..1] |
..NVDBPEKER |
T255 |
skjermingsfunksjon |
«CodeList» SkjermingsFunksjon |
[1..1] |
..SKJERMINGFUNK |
T20 |
høydereferanse |
«CodeList» Høydereferanse |
[1..1] |
..HREF |
T6 |
medium |
«CodeList» Medium |
[1..1] |
..MEDIUM |
T1 |
høydeOverBakken |
Real |
[0..1] |
..HOB |
D10 |
Objekttype: SkråForstøtningsmur
Geometrityper
FLATE
Attributter
Navn |
Type |
Mult. |
SOSI-navn |
SOSI-type |
identifikasjon |
«dataType» Identifikasjon |
[1..1] |
..IDENT |
* |
identifikasjon.lokalId |
CharacterString |
[1..1] |
…LOKALID |
T100 |
identifikasjon.navnerom |
CharacterString |
[1..1] |
…NAVNEROM |
T100 |
identifikasjon.versjonId |
CharacterString |
[0..1] |
…VERSJONID |
T100 |
oppdateringsdato |
DateTime |
[1..1] |
..OPPDATERINGSDATO |
DATOTID |
sluttdato |
DateTime |
[0..1] |
..SLUTTDATO |
DATOTID |
datafangstdato |
Date |
[1..1] |
..DATAFANGSTDATO |
DATO |
verifiseringsdato |
Date |
[0..1] |
..VERIFISERINGSDATO |
DATO |
registreringsversjon |
«CodeList» Registreringsversjon |
[0..1] |
..REGISTRERINGSVERSJON |
T10 |
informasjon |
CharacterString |
[0..1] |
..INFORMASJON |
T255 |
kvalitet |
«dataType» Posisjonskvalitet |
[1..1] |
..KVALITET |
* |
kvalitet.datafangstmetode |
«CodeList» Datafangstmetode |
[1..1] |
…DATAFANGSTMETODE |
T3 |
kvalitet.nøyaktighet |
Integer |
[0..1] |
…NØYAKTIGHET |
H6 |
kvalitet.synbarhet |
«CodeList» Synbarhet |
[0..1] |
…SYNBARHET |
T1 |
kvalitet.datafangstmetodeHøyde |
«CodeList» Datafangstmetode |
[0..1] |
…DATAFANGSTMETODEHØYDE |
T3 |
kvalitet.nøyaktighetHøyde |
Integer |
[0..1] |
…H-NØYAKTIGHET |
H6 |
nvdbpeker |
URI |
[0..1] |
..NVDBPEKER |
T255 |
medium |
«CodeList» Medium |
[1..1] |
..MEDIUM |
T1 |
Objekttype: Voll
Geometrityper
KURVE
Attributter
Navn |
Type |
Mult. |
SOSI-navn |
SOSI-type |
identifikasjon |
«dataType» Identifikasjon |
[1..1] |
..IDENT |
* |
identifikasjon.lokalId |
CharacterString |
[1..1] |
…LOKALID |
T100 |
identifikasjon.navnerom |
CharacterString |
[1..1] |
…NAVNEROM |
T100 |
identifikasjon.versjonId |
CharacterString |
[0..1] |
…VERSJONID |
T100 |
oppdateringsdato |
DateTime |
[1..1] |
..OPPDATERINGSDATO |
DATOTID |
sluttdato |
DateTime |
[0..1] |
..SLUTTDATO |
DATOTID |
datafangstdato |
Date |
[1..1] |
..DATAFANGSTDATO |
DATO |
verifiseringsdato |
Date |
[0..1] |
..VERIFISERINGSDATO |
DATO |
registreringsversjon |
«CodeList» Registreringsversjon |
[0..1] |
..REGISTRERINGSVERSJON |
T10 |
informasjon |
CharacterString |
[0..1] |
..INFORMASJON |
T255 |
kvalitet |
«dataType» Posisjonskvalitet |
[1..1] |
..KVALITET |
* |
kvalitet.datafangstmetode |
«CodeList» Datafangstmetode |
[1..1] |
…DATAFANGSTMETODE |
T3 |
kvalitet.nøyaktighet |
Integer |
[0..1] |
…NØYAKTIGHET |
H6 |
kvalitet.synbarhet |
«CodeList» Synbarhet |
[0..1] |
…SYNBARHET |
T1 |
kvalitet.datafangstmetodeHøyde |
«CodeList» Datafangstmetode |
[0..1] |
…DATAFANGSTMETODEHØYDE |
T3 |
kvalitet.nøyaktighetHøyde |
Integer |
[0..1] |
…H-NØYAKTIGHET |
H6 |
nvdbpeker |
URI |
[0..1] |
..NVDBPEKER |
T255 |
skjermingsfunksjon |
«CodeList» SkjermingsFunksjon |
[1..1] |
..SKJERMINGFUNK |
T20 |
høydereferanse |
«CodeList» Høydereferanse |
[1..1] |
..HREF |
T6 |
høydeOverBakken |
Real |
[0..1] |
..HOB |
D10 |
Objekttype: Hoppbakke
Geometrityper
KURVE
Attributter
Navn |
Type |
Mult. |
SOSI-navn |
SOSI-type |
identifikasjon |
«dataType» Identifikasjon |
[1..1] |
..IDENT |
* |
identifikasjon.lokalId |
CharacterString |
[1..1] |
…LOKALID |
T100 |
identifikasjon.navnerom |
CharacterString |
[1..1] |
…NAVNEROM |
T100 |
identifikasjon.versjonId |
CharacterString |
[0..1] |
…VERSJONID |
T100 |
oppdateringsdato |
DateTime |
[1..1] |
..OPPDATERINGSDATO |
DATOTID |
sluttdato |
DateTime |
[0..1] |
..SLUTTDATO |
DATOTID |
datafangstdato |
Date |
[1..1] |
..DATAFANGSTDATO |
DATO |
verifiseringsdato |
Date |
[0..1] |
..VERIFISERINGSDATO |
DATO |
registreringsversjon |
«CodeList» Registreringsversjon |
[0..1] |
..REGISTRERINGSVERSJON |
T10 |
informasjon |
CharacterString |
[0..1] |
..INFORMASJON |
T255 |
kvalitet |
«dataType» Posisjonskvalitet |
[1..1] |
..KVALITET |
* |
kvalitet.datafangstmetode |
«CodeList» Datafangstmetode |
[1..1] |
…DATAFANGSTMETODE |
T3 |
kvalitet.nøyaktighet |
Integer |
[0..1] |
…NØYAKTIGHET |
H6 |
kvalitet.synbarhet |
«CodeList» Synbarhet |
[0..1] |
…SYNBARHET |
T1 |
kvalitet.datafangstmetodeHøyde |
«CodeList» Datafangstmetode |
[0..1] |
…DATAFANGSTMETODEHØYDE |
T3 |
kvalitet.nøyaktighetHøyde |
Integer |
[0..1] |
…H-NØYAKTIGHET |
H6 |
høydereferanse |
«CodeList» Høydereferanse |
[1..1] |
..HREF |
T6 |
Objekttype: Idrettsanlegg
Geometrityper
KURVE
Attributter
Navn |
Type |
Mult. |
SOSI-navn |
SOSI-type |
identifikasjon |
«dataType» Identifikasjon |
[1..1] |
..IDENT |
* |
identifikasjon.lokalId |
CharacterString |
[1..1] |
…LOKALID |
T100 |
identifikasjon.navnerom |
CharacterString |
[1..1] |
…NAVNEROM |
T100 |
identifikasjon.versjonId |
CharacterString |
[0..1] |
…VERSJONID |
T100 |
oppdateringsdato |
DateTime |
[1..1] |
..OPPDATERINGSDATO |
DATOTID |
sluttdato |
DateTime |
[0..1] |
..SLUTTDATO |
DATOTID |
datafangstdato |
Date |
[1..1] |
..DATAFANGSTDATO |
DATO |
verifiseringsdato |
Date |
[0..1] |
..VERIFISERINGSDATO |
DATO |
registreringsversjon |
«CodeList» Registreringsversjon |
[0..1] |
..REGISTRERINGSVERSJON |
T10 |
informasjon |
CharacterString |
[0..1] |
..INFORMASJON |
T255 |
kvalitet |
«dataType» Posisjonskvalitet |
[1..1] |
..KVALITET |
* |
kvalitet.datafangstmetode |
«CodeList» Datafangstmetode |
[1..1] |
…DATAFANGSTMETODE |
T3 |
kvalitet.nøyaktighet |
Integer |
[0..1] |
…NØYAKTIGHET |
H6 |
kvalitet.synbarhet |
«CodeList» Synbarhet |
[0..1] |
…SYNBARHET |
T1 |
kvalitet.datafangstmetodeHøyde |
«CodeList» Datafangstmetode |
[0..1] |
…DATAFANGSTMETODEHØYDE |
T3 |
kvalitet.nøyaktighetHøyde |
Integer |
[0..1] |
…H-NØYAKTIGHET |
H6 |
høydereferanse |
«CodeList» Høydereferanse |
[1..1] |
..HREF |
T6 |
Objekttype: Parkdetalj
Geometrityper
PUNKT, FLATE
Attributter
Navn |
Type |
Mult. |
SOSI-navn |
SOSI-type |
identifikasjon |
«dataType» Identifikasjon |
[1..1] |
..IDENT |
* |
identifikasjon.lokalId |
CharacterString |
[1..1] |
…LOKALID |
T100 |
identifikasjon.navnerom |
CharacterString |
[1..1] |
…NAVNEROM |
T100 |
identifikasjon.versjonId |
CharacterString |
[0..1] |
…VERSJONID |
T100 |
oppdateringsdato |
DateTime |
[1..1] |
..OPPDATERINGSDATO |
DATOTID |
sluttdato |
DateTime |
[0..1] |
..SLUTTDATO |
DATOTID |
datafangstdato |
Date |
[1..1] |
..DATAFANGSTDATO |
DATO |
verifiseringsdato |
Date |
[0..1] |
..VERIFISERINGSDATO |
DATO |
registreringsversjon |
«CodeList» Registreringsversjon |
[0..1] |
..REGISTRERINGSVERSJON |
T10 |
informasjon |
CharacterString |
[0..1] |
..INFORMASJON |
T255 |
kvalitet |
«dataType» Posisjonskvalitet |
[1..1] |
..KVALITET |
* |
kvalitet.datafangstmetode |
«CodeList» Datafangstmetode |
[1..1] |
…DATAFANGSTMETODE |
T3 |
kvalitet.nøyaktighet |
Integer |
[0..1] |
…NØYAKTIGHET |
H6 |
kvalitet.synbarhet |
«CodeList» Synbarhet |
[0..1] |
…SYNBARHET |
T1 |
kvalitet.datafangstmetodeHøyde |
«CodeList» Datafangstmetode |
[0..1] |
…DATAFANGSTMETODEHØYDE |
T3 |
kvalitet.nøyaktighetHøyde |
Integer |
[0..1] |
…H-NØYAKTIGHET |
H6 |
høydereferanse |
«CodeList» Høydereferanse |
[1..1] |
..HREF |
T6 |
parkdetaljtype |
«CodeList» Parkdetaljtype |
[1..1] |
..PARKDETALJTYPE |
T10 |
eksternpeker |
URI |
[0..1] |
..EKSTERNPEKER |
T255 |
medium |
«CodeList» Medium |
[1..1] |
..MEDIUM |
T1 |
Objekttype: Skytebaneinnretning
Geometrityper
KURVE
Attributter
Navn |
Type |
Mult. |
SOSI-navn |
SOSI-type |
identifikasjon |
«dataType» Identifikasjon |
[1..1] |
..IDENT |
* |
identifikasjon.lokalId |
CharacterString |
[1..1] |
…LOKALID |
T100 |
identifikasjon.navnerom |
CharacterString |
[1..1] |
…NAVNEROM |
T100 |
identifikasjon.versjonId |
CharacterString |
[0..1] |
…VERSJONID |
T100 |
oppdateringsdato |
DateTime |
[1..1] |
..OPPDATERINGSDATO |
DATOTID |
sluttdato |
DateTime |
[0..1] |
..SLUTTDATO |
DATOTID |
datafangstdato |
Date |
[1..1] |
..DATAFANGSTDATO |
DATO |
verifiseringsdato |
Date |
[0..1] |
..VERIFISERINGSDATO |
DATO |
registreringsversjon |
«CodeList» Registreringsversjon |
[0..1] |
..REGISTRERINGSVERSJON |
T10 |
informasjon |
CharacterString |
[0..1] |
..INFORMASJON |
T255 |
kvalitet |
«dataType» Posisjonskvalitet |
[1..1] |
..KVALITET |
* |
kvalitet.datafangstmetode |
«CodeList» Datafangstmetode |
[1..1] |
…DATAFANGSTMETODE |
T3 |
kvalitet.nøyaktighet |
Integer |
[0..1] |
…NØYAKTIGHET |
H6 |
kvalitet.synbarhet |
«CodeList» Synbarhet |
[0..1] |
…SYNBARHET |
T1 |
kvalitet.datafangstmetodeHøyde |
«CodeList» Datafangstmetode |
[0..1] |
…DATAFANGSTMETODEHØYDE |
T3 |
kvalitet.nøyaktighetHøyde |
Integer |
[0..1] |
…H-NØYAKTIGHET |
H6 |
høydereferanse |
«CodeList» Høydereferanse |
[1..1] |
..HREF |
T6 |
Objekttype: Svømmebasseng
Geometrityper
FLATE
Attributter
Navn |
Type |
Mult. |
SOSI-navn |
SOSI-type |
identifikasjon |
«dataType» Identifikasjon |
[1..1] |
..IDENT |
* |
identifikasjon.lokalId |
CharacterString |
[1..1] |
…LOKALID |
T100 |
identifikasjon.navnerom |
CharacterString |
[1..1] |
…NAVNEROM |
T100 |
identifikasjon.versjonId |
CharacterString |
[0..1] |
…VERSJONID |
T100 |
oppdateringsdato |
DateTime |
[1..1] |
..OPPDATERINGSDATO |
DATOTID |
sluttdato |
DateTime |
[0..1] |
..SLUTTDATO |
DATOTID |
datafangstdato |
Date |
[1..1] |
..DATAFANGSTDATO |
DATO |
verifiseringsdato |
Date |
[0..1] |
..VERIFISERINGSDATO |
DATO |
registreringsversjon |
«CodeList» Registreringsversjon |
[0..1] |
..REGISTRERINGSVERSJON |
T10 |
informasjon |
CharacterString |
[0..1] |
..INFORMASJON |
T255 |
kvalitet |
«dataType» Posisjonskvalitet |
[1..1] |
..KVALITET |
* |
kvalitet.datafangstmetode |
«CodeList» Datafangstmetode |
[1..1] |
…DATAFANGSTMETODE |
T3 |
kvalitet.nøyaktighet |
Integer |
[0..1] |
…NØYAKTIGHET |
H6 |
kvalitet.synbarhet |
«CodeList» Synbarhet |
[0..1] |
…SYNBARHET |
T1 |
kvalitet.datafangstmetodeHøyde |
«CodeList» Datafangstmetode |
[0..1] |
…DATAFANGSTMETODEHØYDE |
T3 |
kvalitet.nøyaktighetHøyde |
Integer |
[0..1] |
…H-NØYAKTIGHET |
H6 |
medium |
«CodeList» Medium |
[1..1] |
..MEDIUM |
T1 |
Objekttype: Taubane
Geometrityper
KURVE
Attributter
Navn |
Type |
Mult. |
SOSI-navn |
SOSI-type |
identifikasjon |
«dataType» Identifikasjon |
[1..1] |
..IDENT |
* |
identifikasjon.lokalId |
CharacterString |
[1..1] |
…LOKALID |
T100 |
identifikasjon.navnerom |
CharacterString |
[1..1] |
…NAVNEROM |
T100 |
identifikasjon.versjonId |
CharacterString |
[0..1] |
…VERSJONID |
T100 |
oppdateringsdato |
DateTime |
[1..1] |
..OPPDATERINGSDATO |
DATOTID |
sluttdato |
DateTime |
[0..1] |
..SLUTTDATO |
DATOTID |
datafangstdato |
Date |
[1..1] |
..DATAFANGSTDATO |
DATO |
verifiseringsdato |
Date |
[0..1] |
..VERIFISERINGSDATO |
DATO |
registreringsversjon |
«CodeList» Registreringsversjon |
[0..1] |
..REGISTRERINGSVERSJON |
T10 |
informasjon |
CharacterString |
[0..1] |
..INFORMASJON |
T255 |
kvalitet |
«dataType» Posisjonskvalitet |
[1..1] |
..KVALITET |
* |
kvalitet.datafangstmetode |
«CodeList» Datafangstmetode |
[1..1] |
…DATAFANGSTMETODE |
T3 |
kvalitet.nøyaktighet |
Integer |
[0..1] |
…NØYAKTIGHET |
H6 |
kvalitet.synbarhet |
«CodeList» Synbarhet |
[0..1] |
…SYNBARHET |
T1 |
kvalitet.datafangstmetodeHøyde |
«CodeList» Datafangstmetode |
[0..1] |
…DATAFANGSTMETODEHØYDE |
T3 |
kvalitet.nøyaktighetHøyde |
Integer |
[0..1] |
…H-NØYAKTIGHET |
H6 |
nrlpeker |
URI |
[0..1] |
..NRLPEKER |
T255 |
taubanetype |
«CodeList» Taubanetype |
[1..1] |
..TAUBANETYPE |
T10 |
høydereferanse |
«CodeList» Høydereferanse |
[1..1] |
..HREF |
T6 |
eksternpeker |
URI |
[0..1] |
..EKSTERNPEKER |
T255 |
Roller
Rollenavn |
Objekttype |
Mult. |
SOSI-navn |
tilhørendeMast |
«FeatureType» Taubanemast |
[0..*] |
..TILHØRENDEMAST |
Objekttype: Taubanemast
Geometrityper
PUNKT
Attributter
Navn |
Type |
Mult. |
SOSI-navn |
SOSI-type |
identifikasjon |
«dataType» Identifikasjon |
[1..1] |
..IDENT |
* |
identifikasjon.lokalId |
CharacterString |
[1..1] |
…LOKALID |
T100 |
identifikasjon.navnerom |
CharacterString |
[1..1] |
…NAVNEROM |
T100 |
identifikasjon.versjonId |
CharacterString |
[0..1] |
…VERSJONID |
T100 |
oppdateringsdato |
DateTime |
[1..1] |
..OPPDATERINGSDATO |
DATOTID |
sluttdato |
DateTime |
[0..1] |
..SLUTTDATO |
DATOTID |
datafangstdato |
Date |
[1..1] |
..DATAFANGSTDATO |
DATO |
verifiseringsdato |
Date |
[0..1] |
..VERIFISERINGSDATO |
DATO |
registreringsversjon |
«CodeList» Registreringsversjon |
[0..1] |
..REGISTRERINGSVERSJON |
T10 |
informasjon |
CharacterString |
[0..1] |
..INFORMASJON |
T255 |
kvalitet |
«dataType» Posisjonskvalitet |
[1..1] |
..KVALITET |
* |
kvalitet.datafangstmetode |
«CodeList» Datafangstmetode |
[1..1] |
…DATAFANGSTMETODE |
T3 |
kvalitet.nøyaktighet |
Integer |
[0..1] |
…NØYAKTIGHET |
H6 |
kvalitet.synbarhet |
«CodeList» Synbarhet |
[0..1] |
…SYNBARHET |
T1 |
kvalitet.datafangstmetodeHøyde |
«CodeList» Datafangstmetode |
[0..1] |
…DATAFANGSTMETODEHØYDE |
T3 |
kvalitet.nøyaktighetHøyde |
Integer |
[0..1] |
…H-NØYAKTIGHET |
H6 |
nrlpeker |
URI |
[0..1] |
..NRLPEKER |
T255 |
høydereferanse |
«CodeList» Høydereferanse |
[1..1] |
..HREF |
T6 |
linjebredde |
Real |
[0..1] |
..LINJEBREDDE |
D6.2 |
Objekttype: Tribune
Geometrityper
FLATE
Attributter
Navn |
Type |
Mult. |
SOSI-navn |
SOSI-type |
identifikasjon |
«dataType» Identifikasjon |
[1..1] |
..IDENT |
* |
identifikasjon.lokalId |
CharacterString |
[1..1] |
…LOKALID |
T100 |
identifikasjon.navnerom |
CharacterString |
[1..1] |
…NAVNEROM |
T100 |
identifikasjon.versjonId |
CharacterString |
[0..1] |
…VERSJONID |
T100 |
oppdateringsdato |
DateTime |
[1..1] |
..OPPDATERINGSDATO |
DATOTID |
sluttdato |
DateTime |
[0..1] |
..SLUTTDATO |
DATOTID |
datafangstdato |
Date |
[1..1] |
..DATAFANGSTDATO |
DATO |
verifiseringsdato |
Date |
[0..1] |
..VERIFISERINGSDATO |
DATO |
registreringsversjon |
«CodeList» Registreringsversjon |
[0..1] |
..REGISTRERINGSVERSJON |
T10 |
informasjon |
CharacterString |
[0..1] |
..INFORMASJON |
T255 |
kvalitet |
«dataType» Posisjonskvalitet |
[1..1] |
..KVALITET |
* |
kvalitet.datafangstmetode |
«CodeList» Datafangstmetode |
[1..1] |
…DATAFANGSTMETODE |
T3 |
kvalitet.nøyaktighet |
Integer |
[0..1] |
…NØYAKTIGHET |
H6 |
kvalitet.synbarhet |
«CodeList» Synbarhet |
[0..1] |
…SYNBARHET |
T1 |
kvalitet.datafangstmetodeHøyde |
«CodeList» Datafangstmetode |
[0..1] |
…DATAFANGSTMETODEHØYDE |
T3 |
kvalitet.nøyaktighetHøyde |
Integer |
[0..1] |
…H-NØYAKTIGHET |
H6 |
Objekttype: BeskrivendeHjelpelinjeAnlegg
Geometrityper
KURVE
Attributter
Navn |
Type |
Mult. |
SOSI-navn |
SOSI-type |
identifikasjon |
«dataType» Identifikasjon |
[1..1] |
..IDENT |
* |
identifikasjon.lokalId |
CharacterString |
[1..1] |
…LOKALID |
T100 |
identifikasjon.navnerom |
CharacterString |
[1..1] |
…NAVNEROM |
T100 |
identifikasjon.versjonId |
CharacterString |
[0..1] |
…VERSJONID |
T100 |
oppdateringsdato |
DateTime |
[1..1] |
..OPPDATERINGSDATO |
DATOTID |
sluttdato |
DateTime |
[0..1] |
..SLUTTDATO |
DATOTID |
datafangstdato |
Date |
[1..1] |
..DATAFANGSTDATO |
DATO |
verifiseringsdato |
Date |
[0..1] |
..VERIFISERINGSDATO |
DATO |
registreringsversjon |
«CodeList» Registreringsversjon |
[0..1] |
..REGISTRERINGSVERSJON |
T10 |
informasjon |
CharacterString |
[0..1] |
..INFORMASJON |
T255 |
kvalitet |
«dataType» Posisjonskvalitet |
[1..1] |
..KVALITET |
* |
kvalitet.datafangstmetode |
«CodeList» Datafangstmetode |
[1..1] |
…DATAFANGSTMETODE |
T3 |
kvalitet.nøyaktighet |
Integer |
[0..1] |
…NØYAKTIGHET |
H6 |
kvalitet.synbarhet |
«CodeList» Synbarhet |
[0..1] |
…SYNBARHET |
T1 |
kvalitet.datafangstmetodeHøyde |
«CodeList» Datafangstmetode |
[0..1] |
…DATAFANGSTMETODEHØYDE |
T3 |
kvalitet.nøyaktighetHøyde |
Integer |
[0..1] |
…H-NØYAKTIGHET |
H6 |
høydereferanse |
«CodeList» Høydereferanse |
[1..1] |
..HREF |
T6 |
medium |
«CodeList» Medium |
[1..1] |
..MEDIUM |
T1 |
Objekttype: Demning
Geometrityper
FLATE
Attributter
Navn |
Type |
Mult. |
SOSI-navn |
SOSI-type |
identifikasjon |
«dataType» Identifikasjon |
[1..1] |
..IDENT |
* |
identifikasjon.lokalId |
CharacterString |
[1..1] |
…LOKALID |
T100 |
identifikasjon.navnerom |
CharacterString |
[1..1] |
…NAVNEROM |
T100 |
identifikasjon.versjonId |
CharacterString |
[0..1] |
…VERSJONID |
T100 |
oppdateringsdato |
DateTime |
[1..1] |
..OPPDATERINGSDATO |
DATOTID |
sluttdato |
DateTime |
[0..1] |
..SLUTTDATO |
DATOTID |
datafangstdato |
Date |
[1..1] |
..DATAFANGSTDATO |
DATO |
verifiseringsdato |
Date |
[0..1] |
..VERIFISERINGSDATO |
DATO |
registreringsversjon |
«CodeList» Registreringsversjon |
[0..1] |
..REGISTRERINGSVERSJON |
T10 |
informasjon |
CharacterString |
[0..1] |
..INFORMASJON |
T255 |
kvalitet |
«dataType» Posisjonskvalitet |
[1..1] |
..KVALITET |
* |
kvalitet.datafangstmetode |
«CodeList» Datafangstmetode |
[1..1] |
…DATAFANGSTMETODE |
T3 |
kvalitet.nøyaktighet |
Integer |
[0..1] |
…NØYAKTIGHET |
H6 |
kvalitet.synbarhet |
«CodeList» Synbarhet |
[0..1] |
…SYNBARHET |
T1 |
kvalitet.datafangstmetodeHøyde |
«CodeList» Datafangstmetode |
[0..1] |
…DATAFANGSTMETODEHØYDE |
T3 |
kvalitet.nøyaktighetHøyde |
Integer |
[0..1] |
…H-NØYAKTIGHET |
H6 |
Objekttype: Elveforbygning
Geometrityper
FLATE
Attributter
Navn |
Type |
Mult. |
SOSI-navn |
SOSI-type |
identifikasjon |
«dataType» Identifikasjon |
[1..1] |
..IDENT |
* |
identifikasjon.lokalId |
CharacterString |
[1..1] |
…LOKALID |
T100 |
identifikasjon.navnerom |
CharacterString |
[1..1] |
…NAVNEROM |
T100 |
identifikasjon.versjonId |
CharacterString |
[0..1] |
…VERSJONID |
T100 |
oppdateringsdato |
DateTime |
[1..1] |
..OPPDATERINGSDATO |
DATOTID |
sluttdato |
DateTime |
[0..1] |
..SLUTTDATO |
DATOTID |
datafangstdato |
Date |
[1..1] |
..DATAFANGSTDATO |
DATO |
verifiseringsdato |
Date |
[0..1] |
..VERIFISERINGSDATO |
DATO |
registreringsversjon |
«CodeList» Registreringsversjon |
[0..1] |
..REGISTRERINGSVERSJON |
T10 |
informasjon |
CharacterString |
[0..1] |
..INFORMASJON |
T255 |
kvalitet |
«dataType» Posisjonskvalitet |
[1..1] |
..KVALITET |
* |
kvalitet.datafangstmetode |
«CodeList» Datafangstmetode |
[1..1] |
…DATAFANGSTMETODE |
T3 |
kvalitet.nøyaktighet |
Integer |
[0..1] |
…NØYAKTIGHET |
H6 |
kvalitet.synbarhet |
«CodeList» Synbarhet |
[0..1] |
…SYNBARHET |
T1 |
kvalitet.datafangstmetodeHøyde |
«CodeList» Datafangstmetode |
[0..1] |
…DATAFANGSTMETODEHØYDE |
T3 |
kvalitet.nøyaktighetHøyde |
Integer |
[0..1] |
…H-NØYAKTIGHET |
H6 |
Objekttype: Elveterskel
Geometrityper
FLATE
Attributter
Navn |
Type |
Mult. |
SOSI-navn |
SOSI-type |
identifikasjon |
«dataType» Identifikasjon |
[1..1] |
..IDENT |
* |
identifikasjon.lokalId |
CharacterString |
[1..1] |
…LOKALID |
T100 |
identifikasjon.navnerom |
CharacterString |
[1..1] |
…NAVNEROM |
T100 |
identifikasjon.versjonId |
CharacterString |
[0..1] |
…VERSJONID |
T100 |
oppdateringsdato |
DateTime |
[1..1] |
..OPPDATERINGSDATO |
DATOTID |
sluttdato |
DateTime |
[0..1] |
..SLUTTDATO |
DATOTID |
datafangstdato |
Date |
[1..1] |
..DATAFANGSTDATO |
DATO |
verifiseringsdato |
Date |
[0..1] |
..VERIFISERINGSDATO |
DATO |
registreringsversjon |
«CodeList» Registreringsversjon |
[0..1] |
..REGISTRERINGSVERSJON |
T10 |
informasjon |
CharacterString |
[0..1] |
..INFORMASJON |
T255 |
kvalitet |
«dataType» Posisjonskvalitet |
[1..1] |
..KVALITET |
* |
kvalitet.datafangstmetode |
«CodeList» Datafangstmetode |
[1..1] |
…DATAFANGSTMETODE |
T3 |
kvalitet.nøyaktighet |
Integer |
[0..1] |
…NØYAKTIGHET |
H6 |
kvalitet.synbarhet |
«CodeList» Synbarhet |
[0..1] |
…SYNBARHET |
T1 |
kvalitet.datafangstmetodeHøyde |
«CodeList» Datafangstmetode |
[0..1] |
…DATAFANGSTMETODEHØYDE |
T3 |
kvalitet.nøyaktighetHøyde |
Integer |
[0..1] |
…H-NØYAKTIGHET |
H6 |
Objekttype: FiktivAvgrensningForAnlegg
Geometrityper
KURVE
Avgrenser
KaiBrygge
Attributter
Navn |
Type |
Mult. |
SOSI-navn |
SOSI-type |
identifikasjon |
«dataType» Identifikasjon |
[1..1] |
..IDENT |
* |
identifikasjon.lokalId |
CharacterString |
[1..1] |
…LOKALID |
T100 |
identifikasjon.navnerom |
CharacterString |
[1..1] |
…NAVNEROM |
T100 |
identifikasjon.versjonId |
CharacterString |
[0..1] |
…VERSJONID |
T100 |
oppdateringsdato |
DateTime |
[1..1] |
..OPPDATERINGSDATO |
DATOTID |
sluttdato |
DateTime |
[0..1] |
..SLUTTDATO |
DATOTID |
datafangstdato |
Date |
[1..1] |
..DATAFANGSTDATO |
DATO |
verifiseringsdato |
Date |
[0..1] |
..VERIFISERINGSDATO |
DATO |
registreringsversjon |
«CodeList» Registreringsversjon |
[0..1] |
..REGISTRERINGSVERSJON |
T10 |
informasjon |
CharacterString |
[0..1] |
..INFORMASJON |
T255 |
Objekttype: Fiskehjell
Geometrityper
FLATE
Attributter
Navn |
Type |
Mult. |
SOSI-navn |
SOSI-type |
identifikasjon |
«dataType» Identifikasjon |
[1..1] |
..IDENT |
* |
identifikasjon.lokalId |
CharacterString |
[1..1] |
…LOKALID |
T100 |
identifikasjon.navnerom |
CharacterString |
[1..1] |
…NAVNEROM |
T100 |
identifikasjon.versjonId |
CharacterString |
[0..1] |
…VERSJONID |
T100 |
oppdateringsdato |
DateTime |
[1..1] |
..OPPDATERINGSDATO |
DATOTID |
sluttdato |
DateTime |
[0..1] |
..SLUTTDATO |
DATOTID |
datafangstdato |
Date |
[1..1] |
..DATAFANGSTDATO |
DATO |
verifiseringsdato |
Date |
[0..1] |
..VERIFISERINGSDATO |
DATO |
registreringsversjon |
«CodeList» Registreringsversjon |
[0..1] |
..REGISTRERINGSVERSJON |
T10 |
informasjon |
CharacterString |
[0..1] |
..INFORMASJON |
T255 |
kvalitet |
«dataType» Posisjonskvalitet |
[1..1] |
..KVALITET |
* |
kvalitet.datafangstmetode |
«CodeList» Datafangstmetode |
[1..1] |
…DATAFANGSTMETODE |
T3 |
kvalitet.nøyaktighet |
Integer |
[0..1] |
…NØYAKTIGHET |
H6 |
kvalitet.synbarhet |
«CodeList» Synbarhet |
[0..1] |
…SYNBARHET |
T1 |
kvalitet.datafangstmetodeHøyde |
«CodeList» Datafangstmetode |
[0..1] |
…DATAFANGSTMETODEHØYDE |
T3 |
kvalitet.nøyaktighetHøyde |
Integer |
[0..1] |
…H-NØYAKTIGHET |
H6 |
Roller
Rollenavn |
Objekttype |
Mult. |
SOSI-navn |
tilhørendeMøne |
«featureType» FiskehjellMøne |
[0..*] |
..TILHØRENDEMØNE |
Objekttype: FiskehjellMøne
Geometrityper
KURVE
Attributter
Navn |
Type |
Mult. |
SOSI-navn |
SOSI-type |
identifikasjon |
«dataType» Identifikasjon |
[1..1] |
..IDENT |
* |
identifikasjon.lokalId |
CharacterString |
[1..1] |
…LOKALID |
T100 |
identifikasjon.navnerom |
CharacterString |
[1..1] |
…NAVNEROM |
T100 |
identifikasjon.versjonId |
CharacterString |
[0..1] |
…VERSJONID |
T100 |
oppdateringsdato |
DateTime |
[1..1] |
..OPPDATERINGSDATO |
DATOTID |
sluttdato |
DateTime |
[0..1] |
..SLUTTDATO |
DATOTID |
datafangstdato |
Date |
[1..1] |
..DATAFANGSTDATO |
DATO |
verifiseringsdato |
Date |
[0..1] |
..VERIFISERINGSDATO |
DATO |
registreringsversjon |
«CodeList» Registreringsversjon |
[0..1] |
..REGISTRERINGSVERSJON |
T10 |
informasjon |
CharacterString |
[0..1] |
..INFORMASJON |
T255 |
kvalitet |
«dataType» Posisjonskvalitet |
[1..1] |
..KVALITET |
* |
kvalitet.datafangstmetode |
«CodeList» Datafangstmetode |
[1..1] |
…DATAFANGSTMETODE |
T3 |
kvalitet.nøyaktighet |
Integer |
[0..1] |
…NØYAKTIGHET |
H6 |
kvalitet.synbarhet |
«CodeList» Synbarhet |
[0..1] |
…SYNBARHET |
T1 |
kvalitet.datafangstmetodeHøyde |
«CodeList» Datafangstmetode |
[0..1] |
…DATAFANGSTMETODEHØYDE |
T3 |
kvalitet.nøyaktighetHøyde |
Integer |
[0..1] |
…H-NØYAKTIGHET |
H6 |
Objekttype: Fisketrapp
Geometrityper
KURVE
Attributter
Navn |
Type |
Mult. |
SOSI-navn |
SOSI-type |
identifikasjon |
«dataType» Identifikasjon |
[1..1] |
..IDENT |
* |
identifikasjon.lokalId |
CharacterString |
[1..1] |
…LOKALID |
T100 |
identifikasjon.navnerom |
CharacterString |
[1..1] |
…NAVNEROM |
T100 |
identifikasjon.versjonId |
CharacterString |
[0..1] |
…VERSJONID |
T100 |
oppdateringsdato |
DateTime |
[1..1] |
..OPPDATERINGSDATO |
DATOTID |
sluttdato |
DateTime |
[0..1] |
..SLUTTDATO |
DATOTID |
datafangstdato |
Date |
[1..1] |
..DATAFANGSTDATO |
DATO |
verifiseringsdato |
Date |
[0..1] |
..VERIFISERINGSDATO |
DATO |
registreringsversjon |
«CodeList» Registreringsversjon |
[0..1] |
..REGISTRERINGSVERSJON |
T10 |
informasjon |
CharacterString |
[0..1] |
..INFORMASJON |
T255 |
kvalitet |
«dataType» Posisjonskvalitet |
[1..1] |
..KVALITET |
* |
kvalitet.datafangstmetode |
«CodeList» Datafangstmetode |
[1..1] |
…DATAFANGSTMETODE |
T3 |
kvalitet.nøyaktighet |
Integer |
[0..1] |
…NØYAKTIGHET |
H6 |
kvalitet.synbarhet |
«CodeList» Synbarhet |
[0..1] |
…SYNBARHET |
T1 |
kvalitet.datafangstmetodeHøyde |
«CodeList» Datafangstmetode |
[0..1] |
…DATAFANGSTMETODEHØYDE |
T3 |
kvalitet.nøyaktighetHøyde |
Integer |
[0..1] |
…H-NØYAKTIGHET |
H6 |
Objekttype: Flytebrygge
Geometrityper
FLATE
Attributter
Navn |
Type |
Mult. |
SOSI-navn |
SOSI-type |
identifikasjon |
«dataType» Identifikasjon |
[1..1] |
..IDENT |
* |
identifikasjon.lokalId |
CharacterString |
[1..1] |
…LOKALID |
T100 |
identifikasjon.navnerom |
CharacterString |
[1..1] |
…NAVNEROM |
T100 |
identifikasjon.versjonId |
CharacterString |
[0..1] |
…VERSJONID |
T100 |
oppdateringsdato |
DateTime |
[1..1] |
..OPPDATERINGSDATO |
DATOTID |
sluttdato |
DateTime |
[0..1] |
..SLUTTDATO |
DATOTID |
datafangstdato |
Date |
[1..1] |
..DATAFANGSTDATO |
DATO |
verifiseringsdato |
Date |
[0..1] |
..VERIFISERINGSDATO |
DATO |
registreringsversjon |
«CodeList» Registreringsversjon |
[0..1] |
..REGISTRERINGSVERSJON |
T10 |
informasjon |
CharacterString |
[0..1] |
..INFORMASJON |
T255 |
kvalitet |
«dataType» Posisjonskvalitet |
[1..1] |
..KVALITET |
* |
kvalitet.datafangstmetode |
«CodeList» Datafangstmetode |
[1..1] |
…DATAFANGSTMETODE |
T3 |
kvalitet.nøyaktighet |
Integer |
[0..1] |
…NØYAKTIGHET |
H6 |
kvalitet.synbarhet |
«CodeList» Synbarhet |
[0..1] |
…SYNBARHET |
T1 |
kvalitet.datafangstmetodeHøyde |
«CodeList» Datafangstmetode |
[0..1] |
…DATAFANGSTMETODEHØYDE |
T3 |
kvalitet.nøyaktighetHøyde |
Integer |
[0..1] |
…H-NØYAKTIGHET |
H6 |
Roller
Rollenavn |
Objekttype |
Mult. |
SOSI-navn |
tilhørendeUtligger |
«featureType» FlytebryggeUtligger |
[0..*] |
..TILHØRENDEUTLIGGER |
tilhørendeLandgang |
«featureType» FlytebryggeLandgang |
[0..*] |
..TILHØRENDELANDGANG |
Objekttype: FlytebryggeLandgang
Geometrityper
KURVE
Attributter
Navn |
Type |
Mult. |
SOSI-navn |
SOSI-type |
identifikasjon |
«dataType» Identifikasjon |
[1..1] |
..IDENT |
* |
identifikasjon.lokalId |
CharacterString |
[1..1] |
…LOKALID |
T100 |
identifikasjon.navnerom |
CharacterString |
[1..1] |
…NAVNEROM |
T100 |
identifikasjon.versjonId |
CharacterString |
[0..1] |
…VERSJONID |
T100 |
oppdateringsdato |
DateTime |
[1..1] |
..OPPDATERINGSDATO |
DATOTID |
sluttdato |
DateTime |
[0..1] |
..SLUTTDATO |
DATOTID |
datafangstdato |
Date |
[1..1] |
..DATAFANGSTDATO |
DATO |
verifiseringsdato |
Date |
[0..1] |
..VERIFISERINGSDATO |
DATO |
registreringsversjon |
«CodeList» Registreringsversjon |
[0..1] |
..REGISTRERINGSVERSJON |
T10 |
informasjon |
CharacterString |
[0..1] |
..INFORMASJON |
T255 |
kvalitet |
«dataType» Posisjonskvalitet |
[1..1] |
..KVALITET |
* |
kvalitet.datafangstmetode |
«CodeList» Datafangstmetode |
[1..1] |
…DATAFANGSTMETODE |
T3 |
kvalitet.nøyaktighet |
Integer |
[0..1] |
…NØYAKTIGHET |
H6 |
kvalitet.synbarhet |
«CodeList» Synbarhet |
[0..1] |
…SYNBARHET |
T1 |
kvalitet.datafangstmetodeHøyde |
«CodeList» Datafangstmetode |
[0..1] |
…DATAFANGSTMETODEHØYDE |
T3 |
kvalitet.nøyaktighetHøyde |
Integer |
[0..1] |
…H-NØYAKTIGHET |
H6 |
Objekttype: FlytebryggeUtligger
Geometrityper
KURVE
Attributter
Navn |
Type |
Mult. |
SOSI-navn |
SOSI-type |
identifikasjon |
«dataType» Identifikasjon |
[1..1] |
..IDENT |
* |
identifikasjon.lokalId |
CharacterString |
[1..1] |
…LOKALID |
T100 |
identifikasjon.navnerom |
CharacterString |
[1..1] |
…NAVNEROM |
T100 |
identifikasjon.versjonId |
CharacterString |
[0..1] |
…VERSJONID |
T100 |
oppdateringsdato |
DateTime |
[1..1] |
..OPPDATERINGSDATO |
DATOTID |
sluttdato |
DateTime |
[0..1] |
..SLUTTDATO |
DATOTID |
datafangstdato |
Date |
[1..1] |
..DATAFANGSTDATO |
DATO |
verifiseringsdato |
Date |
[0..1] |
..VERIFISERINGSDATO |
DATO |
registreringsversjon |
«CodeList» Registreringsversjon |
[0..1] |
..REGISTRERINGSVERSJON |
T10 |
informasjon |
CharacterString |
[0..1] |
..INFORMASJON |
T255 |
kvalitet |
«dataType» Posisjonskvalitet |
[1..1] |
..KVALITET |
* |
kvalitet.datafangstmetode |
«CodeList» Datafangstmetode |
[1..1] |
…DATAFANGSTMETODE |
T3 |
kvalitet.nøyaktighet |
Integer |
[0..1] |
…NØYAKTIGHET |
H6 |
kvalitet.synbarhet |
«CodeList» Synbarhet |
[0..1] |
…SYNBARHET |
T1 |
kvalitet.datafangstmetodeHøyde |
«CodeList» Datafangstmetode |
[0..1] |
…DATAFANGSTMETODEHØYDE |
T3 |
kvalitet.nøyaktighetHøyde |
Integer |
[0..1] |
…H-NØYAKTIGHET |
H6 |
Objekttype: KaiBrygge
Geometrityper
FLATE
Avgrenses av
KaiBryggeKant, FiktivAvgrensningForAnlegg
Attributter
Navn |
Type |
Mult. |
SOSI-navn |
SOSI-type |
identifikasjon |
«dataType» Identifikasjon |
[1..1] |
..IDENT |
* |
identifikasjon.lokalId |
CharacterString |
[1..1] |
…LOKALID |
T100 |
identifikasjon.navnerom |
CharacterString |
[1..1] |
…NAVNEROM |
T100 |
identifikasjon.versjonId |
CharacterString |
[0..1] |
…VERSJONID |
T100 |
oppdateringsdato |
DateTime |
[1..1] |
..OPPDATERINGSDATO |
DATOTID |
sluttdato |
DateTime |
[0..1] |
..SLUTTDATO |
DATOTID |
datafangstdato |
Date |
[1..1] |
..DATAFANGSTDATO |
DATO |
verifiseringsdato |
Date |
[0..1] |
..VERIFISERINGSDATO |
DATO |
registreringsversjon |
«CodeList» Registreringsversjon |
[0..1] |
..REGISTRERINGSVERSJON |
T10 |
informasjon |
CharacterString |
[0..1] |
..INFORMASJON |
T255 |
havnedatapeker |
URI |
[0..1] |
..HAVNEDATAPEKER |
T255 |
Objekttype: KaiBryggeKant
Geometrityper
KURVE
Avgrenser
KaiBrygge
Attributter
Navn |
Type |
Mult. |
SOSI-navn |
SOSI-type |
identifikasjon |
«dataType» Identifikasjon |
[1..1] |
..IDENT |
* |
identifikasjon.lokalId |
CharacterString |
[1..1] |
…LOKALID |
T100 |
identifikasjon.navnerom |
CharacterString |
[1..1] |
…NAVNEROM |
T100 |
identifikasjon.versjonId |
CharacterString |
[0..1] |
…VERSJONID |
T100 |
oppdateringsdato |
DateTime |
[1..1] |
..OPPDATERINGSDATO |
DATOTID |
sluttdato |
DateTime |
[0..1] |
..SLUTTDATO |
DATOTID |
datafangstdato |
Date |
[1..1] |
..DATAFANGSTDATO |
DATO |
verifiseringsdato |
Date |
[0..1] |
..VERIFISERINGSDATO |
DATO |
registreringsversjon |
«CodeList» Registreringsversjon |
[0..1] |
..REGISTRERINGSVERSJON |
T10 |
informasjon |
CharacterString |
[0..1] |
..INFORMASJON |
T255 |
kvalitet |
«dataType» Posisjonskvalitet |
[1..1] |
..KVALITET |
* |
kvalitet.datafangstmetode |
«CodeList» Datafangstmetode |
[1..1] |
…DATAFANGSTMETODE |
T3 |
kvalitet.nøyaktighet |
Integer |
[0..1] |
…NØYAKTIGHET |
H6 |
kvalitet.synbarhet |
«CodeList» Synbarhet |
[0..1] |
…SYNBARHET |
T1 |
kvalitet.datafangstmetodeHøyde |
«CodeList» Datafangstmetode |
[0..1] |
…DATAFANGSTMETODEHØYDE |
T3 |
kvalitet.nøyaktighetHøyde |
Integer |
[0..1] |
…H-NØYAKTIGHET |
H6 |
Objekttype: Molo
Geometrityper
FLATE
Attributter
Navn |
Type |
Mult. |
SOSI-navn |
SOSI-type |
identifikasjon |
«dataType» Identifikasjon |
[1..1] |
..IDENT |
* |
identifikasjon.lokalId |
CharacterString |
[1..1] |
…LOKALID |
T100 |
identifikasjon.navnerom |
CharacterString |
[1..1] |
…NAVNEROM |
T100 |
identifikasjon.versjonId |
CharacterString |
[0..1] |
…VERSJONID |
T100 |
oppdateringsdato |
DateTime |
[1..1] |
..OPPDATERINGSDATO |
DATOTID |
sluttdato |
DateTime |
[0..1] |
..SLUTTDATO |
DATOTID |
datafangstdato |
Date |
[1..1] |
..DATAFANGSTDATO |
DATO |
verifiseringsdato |
Date |
[0..1] |
..VERIFISERINGSDATO |
DATO |
registreringsversjon |
«CodeList» Registreringsversjon |
[0..1] |
..REGISTRERINGSVERSJON |
T10 |
informasjon |
CharacterString |
[0..1] |
..INFORMASJON |
T255 |
kvalitet |
«dataType» Posisjonskvalitet |
[1..1] |
..KVALITET |
* |
kvalitet.datafangstmetode |
«CodeList» Datafangstmetode |
[1..1] |
…DATAFANGSTMETODE |
T3 |
kvalitet.nøyaktighet |
Integer |
[0..1] |
…NØYAKTIGHET |
H6 |
kvalitet.synbarhet |
«CodeList» Synbarhet |
[0..1] |
…SYNBARHET |
T1 |
kvalitet.datafangstmetodeHøyde |
«CodeList» Datafangstmetode |
[0..1] |
…DATAFANGSTMETODEHØYDE |
T3 |
kvalitet.nøyaktighetHøyde |
Integer |
[0..1] |
…H-NØYAKTIGHET |
H6 |
medium |
«CodeList» Medium |
[1..1] |
..MEDIUM |
T1 |
Objekttype: Navigasjonsinstallasjon
Geometrityper
PUNKT
Attributter
Navn |
Type |
Mult. |
SOSI-navn |
SOSI-type |
identifikasjon |
«dataType» Identifikasjon |
[1..1] |
..IDENT |
* |
identifikasjon.lokalId |
CharacterString |
[1..1] |
…LOKALID |
T100 |
identifikasjon.navnerom |
CharacterString |
[1..1] |
…NAVNEROM |
T100 |
identifikasjon.versjonId |
CharacterString |
[0..1] |
…VERSJONID |
T100 |
oppdateringsdato |
DateTime |
[1..1] |
..OPPDATERINGSDATO |
DATOTID |
sluttdato |
DateTime |
[0..1] |
..SLUTTDATO |
DATOTID |
datafangstdato |
Date |
[1..1] |
..DATAFANGSTDATO |
DATO |
verifiseringsdato |
Date |
[0..1] |
..VERIFISERINGSDATO |
DATO |
registreringsversjon |
«CodeList» Registreringsversjon |
[0..1] |
..REGISTRERINGSVERSJON |
T10 |
informasjon |
CharacterString |
[0..1] |
..INFORMASJON |
T255 |
kvalitet |
«dataType» Posisjonskvalitet |
[1..1] |
..KVALITET |
* |
kvalitet.datafangstmetode |
«CodeList» Datafangstmetode |
[1..1] |
…DATAFANGSTMETODE |
T3 |
kvalitet.nøyaktighet |
Integer |
[0..1] |
…NØYAKTIGHET |
H6 |
kvalitet.synbarhet |
«CodeList» Synbarhet |
[0..1] |
…SYNBARHET |
T1 |
kvalitet.datafangstmetodeHøyde |
«CodeList» Datafangstmetode |
[0..1] |
…DATAFANGSTMETODEHØYDE |
T3 |
kvalitet.nøyaktighetHøyde |
Integer |
[0..1] |
…H-NØYAKTIGHET |
H6 |
Objekttype: Oppdrettskar
Geometrityper
KURVE
Attributter
Navn |
Type |
Mult. |
SOSI-navn |
SOSI-type |
identifikasjon |
«dataType» Identifikasjon |
[1..1] |
..IDENT |
* |
identifikasjon.lokalId |
CharacterString |
[1..1] |
…LOKALID |
T100 |
identifikasjon.navnerom |
CharacterString |
[1..1] |
…NAVNEROM |
T100 |
identifikasjon.versjonId |
CharacterString |
[0..1] |
…VERSJONID |
T100 |
oppdateringsdato |
DateTime |
[1..1] |
..OPPDATERINGSDATO |
DATOTID |
sluttdato |
DateTime |
[0..1] |
..SLUTTDATO |
DATOTID |
datafangstdato |
Date |
[1..1] |
..DATAFANGSTDATO |
DATO |
verifiseringsdato |
Date |
[0..1] |
..VERIFISERINGSDATO |
DATO |
registreringsversjon |
«CodeList» Registreringsversjon |
[0..1] |
..REGISTRERINGSVERSJON |
T10 |
informasjon |
CharacterString |
[0..1] |
..INFORMASJON |
T255 |
kvalitet |
«dataType» Posisjonskvalitet |
[1..1] |
..KVALITET |
* |
kvalitet.datafangstmetode |
«CodeList» Datafangstmetode |
[1..1] |
…DATAFANGSTMETODE |
T3 |
kvalitet.nøyaktighet |
Integer |
[0..1] |
…NØYAKTIGHET |
H6 |
kvalitet.synbarhet |
«CodeList» Synbarhet |
[0..1] |
…SYNBARHET |
T1 |
kvalitet.datafangstmetodeHøyde |
«CodeList» Datafangstmetode |
[0..1] |
…DATAFANGSTMETODEHØYDE |
T3 |
kvalitet.nøyaktighetHøyde |
Integer |
[0..1] |
…H-NØYAKTIGHET |
H6 |
høydereferanse |
«CodeList» Høydereferanse |
[1..1] |
..HREF |
T6 |
Objekttype: Oppdrettslokalitet
Geometrityper
FLATE
Attributter
Navn |
Type |
Mult. |
SOSI-navn |
SOSI-type |
identifikasjon |
«dataType» Identifikasjon |
[1..1] |
..IDENT |
* |
identifikasjon.lokalId |
CharacterString |
[1..1] |
…LOKALID |
T100 |
identifikasjon.navnerom |
CharacterString |
[1..1] |
…NAVNEROM |
T100 |
identifikasjon.versjonId |
CharacterString |
[0..1] |
…VERSJONID |
T100 |
oppdateringsdato |
DateTime |
[1..1] |
..OPPDATERINGSDATO |
DATOTID |
sluttdato |
DateTime |
[0..1] |
..SLUTTDATO |
DATOTID |
datafangstdato |
Date |
[1..1] |
..DATAFANGSTDATO |
DATO |
verifiseringsdato |
Date |
[0..1] |
..VERIFISERINGSDATO |
DATO |
registreringsversjon |
«CodeList» Registreringsversjon |
[0..1] |
..REGISTRERINGSVERSJON |
T10 |
informasjon |
CharacterString |
[0..1] |
..INFORMASJON |
T255 |
kvalitet |
«dataType» Posisjonskvalitet |
[1..1] |
..KVALITET |
* |
kvalitet.datafangstmetode |
«CodeList» Datafangstmetode |
[1..1] |
…DATAFANGSTMETODE |
T3 |
kvalitet.nøyaktighet |
Integer |
[0..1] |
…NØYAKTIGHET |
H6 |
kvalitet.synbarhet |
«CodeList» Synbarhet |
[0..1] |
…SYNBARHET |
T1 |
kvalitet.datafangstmetodeHøyde |
«CodeList» Datafangstmetode |
[0..1] |
…DATAFANGSTMETODEHØYDE |
T3 |
kvalitet.nøyaktighetHøyde |
Integer |
[0..1] |
…H-NØYAKTIGHET |
H6 |
eksternpeker |
URI |
[0..1] |
..EKSTERNPEKER |
T255 |
Objekttype: Pælebunt
Geometrityper
PUNKT
Attributter
Navn |
Type |
Mult. |
SOSI-navn |
SOSI-type |
identifikasjon |
«dataType» Identifikasjon |
[1..1] |
..IDENT |
* |
identifikasjon.lokalId |
CharacterString |
[1..1] |
…LOKALID |
T100 |
identifikasjon.navnerom |
CharacterString |
[1..1] |
…NAVNEROM |
T100 |
identifikasjon.versjonId |
CharacterString |
[0..1] |
…VERSJONID |
T100 |
oppdateringsdato |
DateTime |
[1..1] |
..OPPDATERINGSDATO |
DATOTID |
sluttdato |
DateTime |
[0..1] |
..SLUTTDATO |
DATOTID |
datafangstdato |
Date |
[1..1] |
..DATAFANGSTDATO |
DATO |
verifiseringsdato |
Date |
[0..1] |
..VERIFISERINGSDATO |
DATO |
registreringsversjon |
«CodeList» Registreringsversjon |
[0..1] |
..REGISTRERINGSVERSJON |
T10 |
informasjon |
CharacterString |
[0..1] |
..INFORMASJON |
T255 |
kvalitet |
«dataType» Posisjonskvalitet |
[1..1] |
..KVALITET |
* |
kvalitet.datafangstmetode |
«CodeList» Datafangstmetode |
[1..1] |
…DATAFANGSTMETODE |
T3 |
kvalitet.nøyaktighet |
Integer |
[0..1] |
…NØYAKTIGHET |
H6 |
kvalitet.synbarhet |
«CodeList» Synbarhet |
[0..1] |
…SYNBARHET |
T1 |
kvalitet.datafangstmetodeHøyde |
«CodeList» Datafangstmetode |
[0..1] |
…DATAFANGSTMETODEHØYDE |
T3 |
kvalitet.nøyaktighetHøyde |
Integer |
[0..1] |
…H-NØYAKTIGHET |
H6 |
høydereferanse |
«CodeList» Høydereferanse |
[1..1] |
..HREF |
T6 |
Objekttype: Rørgate
Geometrityper
KURVE
Attributter
Navn |
Type |
Mult. |
SOSI-navn |
SOSI-type |
identifikasjon |
«dataType» Identifikasjon |
[1..1] |
..IDENT |
* |
identifikasjon.lokalId |
CharacterString |
[1..1] |
…LOKALID |
T100 |
identifikasjon.navnerom |
CharacterString |
[1..1] |
…NAVNEROM |
T100 |
identifikasjon.versjonId |
CharacterString |
[0..1] |
…VERSJONID |
T100 |
oppdateringsdato |
DateTime |
[1..1] |
..OPPDATERINGSDATO |
DATOTID |
sluttdato |
DateTime |
[0..1] |
..SLUTTDATO |
DATOTID |
datafangstdato |
Date |
[1..1] |
..DATAFANGSTDATO |
DATO |
verifiseringsdato |
Date |
[0..1] |
..VERIFISERINGSDATO |
DATO |
registreringsversjon |
«CodeList» Registreringsversjon |
[0..1] |
..REGISTRERINGSVERSJON |
T10 |
informasjon |
CharacterString |
[0..1] |
..INFORMASJON |
T255 |
kvalitet |
«dataType» Posisjonskvalitet |
[1..1] |
..KVALITET |
* |
kvalitet.datafangstmetode |
«CodeList» Datafangstmetode |
[1..1] |
…DATAFANGSTMETODE |
T3 |
kvalitet.nøyaktighet |
Integer |
[0..1] |
…NØYAKTIGHET |
H6 |
kvalitet.synbarhet |
«CodeList» Synbarhet |
[0..1] |
…SYNBARHET |
T1 |
kvalitet.datafangstmetodeHøyde |
«CodeList» Datafangstmetode |
[0..1] |
…DATAFANGSTMETODEHØYDE |
T3 |
kvalitet.nøyaktighetHøyde |
Integer |
[0..1] |
…H-NØYAKTIGHET |
H6 |
høydereferanse |
«CodeList» Høydereferanse |
[1..1] |
..HREF |
T6 |
medium |
«CodeList» Medium |
[1..1] |
..MEDIUM |
T1 |
Objekttype: Slipp
Geometrityper
KURVE
Attributter
Navn |
Type |
Mult. |
SOSI-navn |
SOSI-type |
identifikasjon |
«dataType» Identifikasjon |
[1..1] |
..IDENT |
* |
identifikasjon.lokalId |
CharacterString |
[1..1] |
…LOKALID |
T100 |
identifikasjon.navnerom |
CharacterString |
[1..1] |
…NAVNEROM |
T100 |
identifikasjon.versjonId |
CharacterString |
[0..1] |
…VERSJONID |
T100 |
oppdateringsdato |
DateTime |
[1..1] |
..OPPDATERINGSDATO |
DATOTID |
sluttdato |
DateTime |
[0..1] |
..SLUTTDATO |
DATOTID |
datafangstdato |
Date |
[1..1] |
..DATAFANGSTDATO |
DATO |
verifiseringsdato |
Date |
[0..1] |
..VERIFISERINGSDATO |
DATO |
registreringsversjon |
«CodeList» Registreringsversjon |
[0..1] |
..REGISTRERINGSVERSJON |
T10 |
informasjon |
CharacterString |
[0..1] |
..INFORMASJON |
T255 |
kvalitet |
«dataType» Posisjonskvalitet |
[1..1] |
..KVALITET |
* |
kvalitet.datafangstmetode |
«CodeList» Datafangstmetode |
[1..1] |
…DATAFANGSTMETODE |
T3 |
kvalitet.nøyaktighet |
Integer |
[0..1] |
…NØYAKTIGHET |
H6 |
kvalitet.synbarhet |
«CodeList» Synbarhet |
[0..1] |
…SYNBARHET |
T1 |
kvalitet.datafangstmetodeHøyde |
«CodeList» Datafangstmetode |
[0..1] |
…DATAFANGSTMETODEHØYDE |
T3 |
kvalitet.nøyaktighetHøyde |
Integer |
[0..1] |
…H-NØYAKTIGHET |
H6 |
høydereferanse |
«CodeList» Høydereferanse |
[1..1] |
..HREF |
T6 |
Objekttype: Sluse
Geometrityper
KURVE
Attributter
Navn |
Type |
Mult. |
SOSI-navn |
SOSI-type |
identifikasjon |
«dataType» Identifikasjon |
[1..1] |
..IDENT |
* |
identifikasjon.lokalId |
CharacterString |
[1..1] |
…LOKALID |
T100 |
identifikasjon.navnerom |
CharacterString |
[1..1] |
…NAVNEROM |
T100 |
identifikasjon.versjonId |
CharacterString |
[0..1] |
…VERSJONID |
T100 |
oppdateringsdato |
DateTime |
[1..1] |
..OPPDATERINGSDATO |
DATOTID |
sluttdato |
DateTime |
[0..1] |
..SLUTTDATO |
DATOTID |
datafangstdato |
Date |
[1..1] |
..DATAFANGSTDATO |
DATO |
verifiseringsdato |
Date |
[0..1] |
..VERIFISERINGSDATO |
DATO |
registreringsversjon |
«CodeList» Registreringsversjon |
[0..1] |
..REGISTRERINGSVERSJON |
T10 |
informasjon |
CharacterString |
[0..1] |
..INFORMASJON |
T255 |
kvalitet |
«dataType» Posisjonskvalitet |
[1..1] |
..KVALITET |
* |
kvalitet.datafangstmetode |
«CodeList» Datafangstmetode |
[1..1] |
…DATAFANGSTMETODE |
T3 |
kvalitet.nøyaktighet |
Integer |
[0..1] |
…NØYAKTIGHET |
H6 |
kvalitet.synbarhet |
«CodeList» Synbarhet |
[0..1] |
…SYNBARHET |
T1 |
kvalitet.datafangstmetodeHøyde |
«CodeList» Datafangstmetode |
[0..1] |
…DATAFANGSTMETODEHØYDE |
T3 |
kvalitet.nøyaktighetHøyde |
Integer |
[0..1] |
…H-NØYAKTIGHET |
H6 |
sluseType |
«CodeList» SluseType |
[0..1] |
..SLUSETYP |
H1 |
høydereferanse |
«CodeList» Høydereferanse |
[1..1] |
..HREF |
T6 |
Vedlegg B: GML-realisering
GML-realiseringen følger kravene i "Realisering i GML-format 5.0" [SOSI-GML]. Realiseringen defineres av følgende filer:
Lisensvilkår
Lisens
Denne standarden er gitt ut under norsk lisens for offentlige data (NLOD).
Du har lov til:
-
å kopiere og tilgjengeliggjøre
-
å endre og/eller sette sammen med andre datasett
-
å kopiere og tilgjengeliggjøre en endret eller sammensatt versjon
-
å benytte datasettet kommersielt
På følgende vilkår:
-
at du navngir lisensgiver slik lisensgiver ber om, men ikke på en måte som indikerer at disse har godkjent eller anbefaler deg eller din bruk av datasettet
-
at du ikke bruker dataene på en måte som fremstår som villedende, og heller ikke fordreier eller uriktig fremstiller dataene
Med den forståelse:
-
at data som inneholder personopplysninger og er taushetsbelagt ikke er omfattet av denne lisensen og ikke kan viderebrukes
-
at lisensgiver fraskriver seg ethvert ansvar for informasjonens kvalitet og hva informasjonen brukes til



































































